当前位置:首页>python>Python基础语法 - 让计算机听懂你的话

Python基础语法 - 让计算机听懂你的话

  • 2026-03-11 02:40:22
Python基础语法 - 让计算机听懂你的话

😫 你是不是也有这样的痛苦:每天上班都要处理一堆数据,复制粘贴名单,整理客户信息,发送邮件通知...这些枯燥重复的工作让你想吐?别说了,光是每天整理Excel表格就要花掉1小时!

💡 其实解决方案超级简单:学会Python的基础语法,就像学会跟计算机说话一样,让它帮你自动处理这些烦人的重复工作!

🎁 读完这篇文章你将收获

  • 掌握Python最核心的3个语法知识
  • 学会让计算机自动处理文字和数字
  • 配合通义灵码AI插件,编程效率提升10倍
  • 5分钟写出第一个自动化小工具

🏃 别担心你是零基础,跟着我一步步来,比学微信聊天还简单!今天就让你体验到"代码改变生活"的快感!


🎬 1️⃣ 问题场景还原:每天都在做的"机械工作"

📊 真实场景描述

小王是个销售,每天早上第一件事就是:

  • 🔄 打开客户名单Excel表格
  • 📝 一个个复制客户姓名到邮件系统
  • ✉️ 手动输入问候语:"李总,您好!昨天的报价单..."
  • 📤 发送邮件,然后下一个客户...

结果:50个客户处理完,已经过去2小时!

💸 时间成本算一笔账

  • 每个客户平均处理时间:2.4分钟
  • 每天处理50个客户:120分钟
  • 一个月浪费时间:40小时(整整一个工作周!)
  • 一年浪费时间:480小时(相当于12个工作周!)

😤 是不是很心痛? 这些宝贵时间本来可以用来谈客户、学技能、陪家人!

🤔 传统解决方案为什么不行?

  • Excel宏太复杂:学会要好几天,还容易出错
  • 找外包太贵:一个小功能要几千块
  • 求助IT同事:人家也很忙,不好意思总麻烦

🎯 2️⃣ 解决方案预览:Python + 通义灵码 = 效率神器

🚀 效果展示(Before vs After)

传统方式

  • ⏰ 处理50个客户:120分钟
  • 😵 重复复制粘贴到手抽筋
  • 😤 还经常出错,客户名字打错

Python自动化后

  • ⚡ 处理50个客户:30秒
  • 😎 一键运行,自动处理
  • ✅ 零出错率,格式统一美观

💪 为什么Python适合小白?

  • 语法简单:接近自然语言,看得懂英文就能理解
  • 功能强大:几行代码就能完成复杂任务
  • 资源丰富:遇到问题网上都有答案
  • AI加持:通义灵码帮你写代码,效率爆表

🛠️ 3️⃣ 环境准备:5分钟搭建Python工作台

📦 需要准备的工具

🔧 VSCode编辑器

  • 下载地址:https://code.visualstudio.com/
  • 安装时间:2分钟
  • 为什么选它:界面友好,插件丰富,新手首选

🐍 Python语言

  • 下载地址:https://www.python.org/downloads/
  • 安装时间:3分钟
  • 记住勾选:"Add to PATH"(重要!)

🤖 通义灵码插件

  • 在VSCode扩展商店搜索"通义灵码"
  • 一键安装,免费使用
  • 神器功能:AI帮你写代码,解释代码,修复bug

📚 4️⃣ Python基础语法 - 三大核心知识

💾 知识点1:变量和数据类型 - 给数据起名字

🤔 什么是变量?

想象变量就是贴标签的盒子,你可以往盒子里放不同的东西,然后用标签来记住盒子里装的是什么。

# 📌 给客户姓名起个名字叫customer_namecustomer_name = "李总"# 📌 给客户年龄起个名字叫customer_age  customer_age = 35# 📌 给客户是否VIP起个名字叫is_vipis_vip = Trueprint(f"客户姓名:{customer_name}")print(f"客户年龄:{customer_age}")print(f"是否VIP:{is_vip}")

🎯 常用数据类型一览表

数据类型
中文名称
示例
生活场景
str
文字
"李总"
客户姓名、邮件内容
int
整数
35
年龄、数量
float
小数
99.8
价格、评分
bool
是否
True/False
VIP状态、是否付款

🚀 通义灵码实战演示

在VSCode中输入注释,让AI帮你写代码:

# 创建一个客户信息的变量,包含姓名、电话、邮箱# 通义灵码会自动帮你补全代码!customer_info = {"姓名""张经理""电话""138****8888","邮箱""zhang@company.com","VIP等级""金牌"}

🔤 知识点2:字符串处理技巧 - 让文字听话

💡 为什么字符串处理这么重要?

工作中80%的自动化都涉及文字处理:

  • 🏷️ 提取客户姓名中的姓氏
  • 📧 批量生成个性化邮件内容
  • 📞 格式化电话号码
  • 🔍 从大段文字中找关键信息

🛠️ 实用字符串操作大全

# 📌 客户管理场景的字符串处理customer_name = "李明华"phone = "  138-8888-9999  "email = "LIMINGHUA@GMAIL.COM"# 🔍 1. 提取姓氏(第一个字符)last_name = customer_name[0]print(f"姓氏:{last_name}")  # 输出:姓氏:李# ✂️ 2. 清理电话号码格式clean_phone = phone.strip().replace("-""")print(f"清理后电话:{clean_phone}")  # 输出:13888889999# 🔄 3. 邮箱转小写clean_email = email.lower()print(f"标准邮箱:{clean_email}")  # 输出:liminghua@gmail.com# 🎯 4. 个性化问候语生成greeting = f"尊敬的{last_name}总,您好!"print(greeting)  # 输出:尊敬的李总,您好!# 🔍 5. 检查VIP客户(姓名长度判断)if len(customer_name) >= 3:    vip_status = "可能是VIP客户"else:    vip_status = "普通客户"print(f"客户等级:{vip_status}")

🎨 字符串格式化的三种方式

name = "王总"amount = 88888.88product = "高端定制方案"# 方式1:f-string(推荐,最简单)message1 = f"亲爱的{name},您的{product}报价是{amount:.2f}元"# 方式2:format方法message2 = "亲爱的{},您的{}报价是{:.2f}元".format(name, product, amount)# 方式3:% 格式化(老式,了解即可)message3 = "亲爱的%s,您的%s报价是%.2f元" % (name, product, amount)print(message1)  # 输出一样,但f-string最好用!

📥📤 知识点3:输入输出函数 - 与用户交互

🎯 input():接收用户输入

# 📌 客户信息录入系统print("=== 客户信息录入系统 ===")# 🎤 获取用户输入customer_name = input("请输入客户姓名:")customer_phone = input("请输入客户电话:")customer_budget = input("请输入预算金额:")# 💡 注意:input()总是返回字符串,需要转换类型budget_number = float(customer_budget)# 🎯 根据预算判断客户等级if budget_number >= 100000:    level = "A级客户"elif budget_number >= 50000:    level = "B级客户"else:    level = "C级客户"print(f"\n客户档案已创建:")print(f"姓名:{customer_name}")print(f"电话:{customer_phone}")print(f"预算:{budget_number:.2f}元")print(f"等级:{level}")

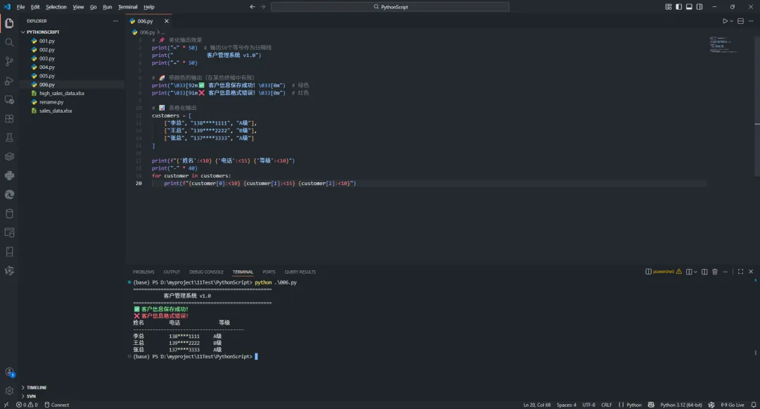
🎨 print():漂亮的输出格式

# 📌 美化输出效果print("=" * 50)  # 输出50个等号作为分隔线print("           客户管理系统 v1.0")print("=" * 50)# 🌈 带颜色的输出(在某些终端中有效)print("\033[92m✅ 客户信息保存成功!\033[0m")  # 绿色print("\033[91m❌ 客户信息格式错误!\033[0m")  # 红色# 📊 表格化输出customers = [    ["李总""138****1111""A级"],    ["王总""139****2222""B级"],    ["张总""137****3333""A级"]]print(f"{'姓名':<10{'电话':<15{'等级':<10}")print("-" * 40)for customer in customers:print(f"{customer[0]:<10{customer[1]:<15{customer[2]:<10}")

⚠️ 新手常见问题解答

❓ 问题1:运行时显示"python不是内部命令"

解决方案

  • 重新安装Python,记住勾选"Add to PATH"
  • 或者用py命令代替python命令

❓ 问题2:中文显示乱码

解决方案

# 在文件开头添加这行# -*- coding: utf-8 -*-

❓ 问题3:通义灵码不工作

解决方案

  • 检查网络连接
  • 重新登录账号
  • 更新插件到最新版本

🎨 6️⃣ 个性化定制:让脚本更适合你

🔧 常用参数调整

修改客户数据来源

# 原来:硬编码客户列表customers = [{"name""李明华""level""VIP"}]# 改进:从Excel文件读取import pandas as pdcustomers = pd.read_excel("客户名单.xlsx").to_dict('records')

自定义问候语模板

# 🎨 添加更多模板templates = {"VIP""尊敬的{name}总,作为VIP客户...","新客户""欢迎{name}总加入我们的大家庭...","老客户""亲爱的{name}总,感谢您一直以来的支持...","节日问候""{name}总,{holiday}快乐!祝{company}生意兴隆..."}

批量导出到文件

# 💾 保存到文本文件with open("问候语列表.txt""w", encoding="utf-8"as f:for customer in customers:        greeting = generate_greeting(customer)        f.write(f"{customer['name']}{greeting}\n")print("✅ 问候语已保存到文件中!")

🚀 进阶功能建议

  1. Excel集成:直接读取Excel文件,写入结果
  2. 邮件自动发送:结合邮件库,一键群发
  3. 定时任务:每周自动生成客户关怀邮件
  4. Web界面:做个简单网页,同事也能用

✨ 7️⃣ 总结:你已经掌握了Python核心技能

🎯 三大收获总结

✅ 变量和数据类型:学会了给数据"贴标签",让代码更清晰

  • 字符串处理客户姓名、邮件内容
  • 数字处理价格、数量、评分
  • 布尔值处理VIP状态、是否付款

✅ 字符串处理技巧:掌握了文字处理的核心技能

  • 提取、清理、格式化文本
  • 个性化内容生成
  • 批量处理效率提升100倍

✅ 输入输出函数:学会了与用户交互的方法

  • 接收用户输入制作灵活工具
  • 美化输出结果提升用户体验
  • 保存结果到文件方便后续使用

💪 时间价值回报

  • 学习投入:1小时掌握基础语法
  • 效率提升:重复工作从120分钟缩短到30秒
  • 年度收益:节省480小时 = 价值12万元的时间成本

🚀 下一步行动计划

今天就开始

  1. 📥 下载安装VSCode和Python(10分钟)
  2. 🤖 安装通义灵码插件(2分钟)
  3. 💻 复制文章中的代码跑一遍(5分钟)
  4. 🎯 改造成适合你工作场景的版本(30分钟)

本周目标

  • 用Python解决一个工作中的重复性任务
  • 体验通义灵码AI编程的便利
  • 向同事展示你的"新技能"

下个月计划

  • 学习文件操作,处理Excel/Word文档
  • 学习网络爬虫,自动收集信息
  • 学习数据分析,制作自动报表

💝 互动与分享

🤝 留言互动

💬 你还有哪些重复性工作想自动化? 留言告诉我,说不定下篇文章就是你的需求!

🏆 成功案例征集:如果你用Python解决了工作难题,请在评论区分享你的战果!让更多小白看到编程的魅力。

🆘 遇到问题别慌张:评论区求助,我和其他读者都会帮助你解决问题!

📢 分享价值

🎁 资源包下载:文章中所有代码已打包,关注公众号回复"Python基础"即可获取

📚 学习路径推荐

  1. 本文:基础语法(变量、字符串、输入输出)
  2. 下篇:文件操作(Excel、Word、PDF处理)
  3. 进阶:网络爬虫(自动收集数据)
  4. 高级:数据分析(自动生成报表)

🔖 收藏理由:遇到字符串处理问题,直接翻这篇文章找答案!

👥 分享给同事朋友:这么实用的技能,独乐乐不如众乐乐!一起提升工作效率,一起告别加班!


记住:编程不是程序员的专利,而是每个人都应该掌握的生活技能! 从今天开始,让Python成为你的数字助手,让重复工作成为历史!🚀

最新文章

随机文章

基本 文件 流程 错误 SQL 调试
  1. 请求信息 : 2026-03-27 10:07:19 HTTP/2.0 GET : https://f.mffb.com.cn/a/478597.html
  2. 运行时间 : 0.118561s [ 吞吐率:8.43req/s ] 内存消耗:4,593.35kb 文件加载:140
  3. 缓存信息 : 0 reads,0 writes
  4. 会话信息 : SESSION_ID=fb942d7d53e06cdf83c4ab1514b0d727
  1. /yingpanguazai/ssd/ssd1/www/f.mffb.com.cn/public/index.php ( 0.79 KB )
  2. /yingpanguazai/ssd/ssd1/www/f.mffb.com.cn/vendor/autoload.php ( 0.17 KB )
  3. /yingpanguazai/ssd/ssd1/www/f.mffb.com.cn/vendor/composer/autoload_real.php ( 2.49 KB )
  4. /yingpanguazai/ssd/ssd1/www/f.mffb.com.cn/vendor/composer/platform_check.php ( 0.90 KB )
  5. /yingpanguazai/ssd/ssd1/www/f.mffb.com.cn/vendor/composer/ClassLoader.php ( 14.03 KB )
  6. /yingpanguazai/ssd/ssd1/www/f.mffb.com.cn/vendor/composer/autoload_static.php ( 4.90 KB )
  7. /yingpanguazai/ssd/ssd1/www/f.mffb.com.cn/vendor/topthink/think-helper/src/helper.php ( 8.34 KB )
  8. /yingpanguazai/ssd/ssd1/www/f.mffb.com.cn/vendor/topthink/think-validate/src/helper.php ( 2.19 KB )
  9. /yingpanguazai/ssd/ssd1/www/f.mffb.com.cn/vendor/topthink/think-orm/src/helper.php ( 1.47 KB )
  10. /yingpanguazai/ssd/ssd1/www/f.mffb.com.cn/vendor/topthink/think-orm/stubs/load_stubs.php ( 0.16 KB )
  11. /yingpanguazai/ssd/ssd1/www/f.mffb.com.cn/vendor/topthink/framework/src/think/Exception.php ( 1.69 KB )
  12. /yingpanguazai/ssd/ssd1/www/f.mffb.com.cn/vendor/topthink/think-container/src/Facade.php ( 2.71 KB )
  13. /yingpanguazai/ssd/ssd1/www/f.mffb.com.cn/vendor/symfony/deprecation-contracts/function.php ( 0.99 KB )
  14. /yingpanguazai/ssd/ssd1/www/f.mffb.com.cn/vendor/symfony/polyfill-mbstring/bootstrap.php ( 8.26 KB )
  15. /yingpanguazai/ssd/ssd1/www/f.mffb.com.cn/vendor/symfony/polyfill-mbstring/bootstrap80.php ( 9.78 KB )
  16. /yingpanguazai/ssd/ssd1/www/f.mffb.com.cn/vendor/symfony/var-dumper/Resources/functions/dump.php ( 1.49 KB )
  17. /yingpanguazai/ssd/ssd1/www/f.mffb.com.cn/vendor/topthink/think-dumper/src/helper.php ( 0.18 KB )
  18. /yingpanguazai/ssd/ssd1/www/f.mffb.com.cn/vendor/symfony/var-dumper/VarDumper.php ( 4.30 KB )
  19. /yingpanguazai/ssd/ssd1/www/f.mffb.com.cn/vendor/topthink/framework/src/think/App.php ( 15.30 KB )
  20. /yingpanguazai/ssd/ssd1/www/f.mffb.com.cn/vendor/topthink/think-container/src/Container.php ( 15.76 KB )
  21. /yingpanguazai/ssd/ssd1/www/f.mffb.com.cn/vendor/psr/container/src/ContainerInterface.php ( 1.02 KB )
  22. /yingpanguazai/ssd/ssd1/www/f.mffb.com.cn/app/provider.php ( 0.19 KB )
  23. /yingpanguazai/ssd/ssd1/www/f.mffb.com.cn/vendor/topthink/framework/src/think/Http.php ( 6.04 KB )
  24. /yingpanguazai/ssd/ssd1/www/f.mffb.com.cn/vendor/topthink/think-helper/src/helper/Str.php ( 7.29 KB )
  25. /yingpanguazai/ssd/ssd1/www/f.mffb.com.cn/vendor/topthink/framework/src/think/Env.php ( 4.68 KB )
  26. /yingpanguazai/ssd/ssd1/www/f.mffb.com.cn/app/common.php ( 0.03 KB )
  27. /yingpanguazai/ssd/ssd1/www/f.mffb.com.cn/vendor/topthink/framework/src/helper.php ( 18.78 KB )
  28. /yingpanguazai/ssd/ssd1/www/f.mffb.com.cn/vendor/topthink/framework/src/think/Config.php ( 5.54 KB )
  29. /yingpanguazai/ssd/ssd1/www/f.mffb.com.cn/config/app.php ( 0.95 KB )
  30. /yingpanguazai/ssd/ssd1/www/f.mffb.com.cn/config/cache.php ( 0.78 KB )
  31. /yingpanguazai/ssd/ssd1/www/f.mffb.com.cn/config/console.php ( 0.23 KB )
  32. /yingpanguazai/ssd/ssd1/www/f.mffb.com.cn/config/cookie.php ( 0.56 KB )
  33. /yingpanguazai/ssd/ssd1/www/f.mffb.com.cn/config/database.php ( 2.48 KB )
  34. /yingpanguazai/ssd/ssd1/www/f.mffb.com.cn/vendor/topthink/framework/src/think/facade/Env.php ( 1.67 KB )
  35. /yingpanguazai/ssd/ssd1/www/f.mffb.com.cn/config/filesystem.php ( 0.61 KB )
  36. /yingpanguazai/ssd/ssd1/www/f.mffb.com.cn/config/lang.php ( 0.91 KB )
  37. /yingpanguazai/ssd/ssd1/www/f.mffb.com.cn/config/log.php ( 1.35 KB )
  38. /yingpanguazai/ssd/ssd1/www/f.mffb.com.cn/config/middleware.php ( 0.19 KB )
  39. /yingpanguazai/ssd/ssd1/www/f.mffb.com.cn/config/route.php ( 1.89 KB )
  40. /yingpanguazai/ssd/ssd1/www/f.mffb.com.cn/config/session.php ( 0.57 KB )
  41. /yingpanguazai/ssd/ssd1/www/f.mffb.com.cn/config/trace.php ( 0.34 KB )
  42. /yingpanguazai/ssd/ssd1/www/f.mffb.com.cn/config/view.php ( 0.82 KB )
  43. /yingpanguazai/ssd/ssd1/www/f.mffb.com.cn/app/event.php ( 0.25 KB )
  44. /yingpanguazai/ssd/ssd1/www/f.mffb.com.cn/vendor/topthink/framework/src/think/Event.php ( 7.67 KB )
  45. /yingpanguazai/ssd/ssd1/www/f.mffb.com.cn/app/service.php ( 0.13 KB )
  46. /yingpanguazai/ssd/ssd1/www/f.mffb.com.cn/app/AppService.php ( 0.26 KB )
  47. /yingpanguazai/ssd/ssd1/www/f.mffb.com.cn/vendor/topthink/framework/src/think/Service.php ( 1.64 KB )
  48. /yingpanguazai/ssd/ssd1/www/f.mffb.com.cn/vendor/topthink/framework/src/think/Lang.php ( 7.35 KB )
  49. /yingpanguazai/ssd/ssd1/www/f.mffb.com.cn/vendor/topthink/framework/src/lang/zh-cn.php ( 13.70 KB )
  50. /yingpanguazai/ssd/ssd1/www/f.mffb.com.cn/vendor/topthink/framework/src/think/initializer/Error.php ( 3.31 KB )
  51. /yingpanguazai/ssd/ssd1/www/f.mffb.com.cn/vendor/topthink/framework/src/think/initializer/RegisterService.php ( 1.33 KB )
  52. /yingpanguazai/ssd/ssd1/www/f.mffb.com.cn/vendor/services.php ( 0.14 KB )
  53. /yingpanguazai/ssd/ssd1/www/f.mffb.com.cn/vendor/topthink/framework/src/think/service/PaginatorService.php ( 1.52 KB )
  54. /yingpanguazai/ssd/ssd1/www/f.mffb.com.cn/vendor/topthink/framework/src/think/service/ValidateService.php ( 0.99 KB )
  55. /yingpanguazai/ssd/ssd1/www/f.mffb.com.cn/vendor/topthink/framework/src/think/service/ModelService.php ( 2.04 KB )
  56. /yingpanguazai/ssd/ssd1/www/f.mffb.com.cn/vendor/topthink/think-trace/src/Service.php ( 0.77 KB )
  57. /yingpanguazai/ssd/ssd1/www/f.mffb.com.cn/vendor/topthink/framework/src/think/Middleware.php ( 6.72 KB )
  58. /yingpanguazai/ssd/ssd1/www/f.mffb.com.cn/vendor/topthink/framework/src/think/initializer/BootService.php ( 0.77 KB )
  59. /yingpanguazai/ssd/ssd1/www/f.mffb.com.cn/vendor/topthink/think-orm/src/Paginator.php ( 11.86 KB )
  60. /yingpanguazai/ssd/ssd1/www/f.mffb.com.cn/vendor/topthink/think-validate/src/Validate.php ( 63.20 KB )
  61. /yingpanguazai/ssd/ssd1/www/f.mffb.com.cn/vendor/topthink/think-orm/src/Model.php ( 23.55 KB )
  62. /yingpanguazai/ssd/ssd1/www/f.mffb.com.cn/vendor/topthink/think-orm/src/model/concern/Attribute.php ( 21.05 KB )
  63. /yingpanguazai/ssd/ssd1/www/f.mffb.com.cn/vendor/topthink/think-orm/src/model/concern/AutoWriteData.php ( 4.21 KB )
  64. /yingpanguazai/ssd/ssd1/www/f.mffb.com.cn/vendor/topthink/think-orm/src/model/concern/Conversion.php ( 6.44 KB )
  65. /yingpanguazai/ssd/ssd1/www/f.mffb.com.cn/vendor/topthink/think-orm/src/model/concern/DbConnect.php ( 5.16 KB )
  66. /yingpanguazai/ssd/ssd1/www/f.mffb.com.cn/vendor/topthink/think-orm/src/model/concern/ModelEvent.php ( 2.33 KB )
  67. /yingpanguazai/ssd/ssd1/www/f.mffb.com.cn/vendor/topthink/think-orm/src/model/concern/RelationShip.php ( 28.29 KB )
  68. /yingpanguazai/ssd/ssd1/www/f.mffb.com.cn/vendor/topthink/think-helper/src/contract/Arrayable.php ( 0.09 KB )
  69. /yingpanguazai/ssd/ssd1/www/f.mffb.com.cn/vendor/topthink/think-helper/src/contract/Jsonable.php ( 0.13 KB )
  70. /yingpanguazai/ssd/ssd1/www/f.mffb.com.cn/vendor/topthink/think-orm/src/model/contract/Modelable.php ( 0.09 KB )
  71. /yingpanguazai/ssd/ssd1/www/f.mffb.com.cn/vendor/topthink/framework/src/think/Db.php ( 2.88 KB )
  72. /yingpanguazai/ssd/ssd1/www/f.mffb.com.cn/vendor/topthink/think-orm/src/DbManager.php ( 8.52 KB )
  73. /yingpanguazai/ssd/ssd1/www/f.mffb.com.cn/vendor/topthink/framework/src/think/Log.php ( 6.28 KB )
  74. /yingpanguazai/ssd/ssd1/www/f.mffb.com.cn/vendor/topthink/framework/src/think/Manager.php ( 3.92 KB )
  75. /yingpanguazai/ssd/ssd1/www/f.mffb.com.cn/vendor/psr/log/src/LoggerTrait.php ( 2.69 KB )
  76. /yingpanguazai/ssd/ssd1/www/f.mffb.com.cn/vendor/psr/log/src/LoggerInterface.php ( 2.71 KB )
  77. /yingpanguazai/ssd/ssd1/www/f.mffb.com.cn/vendor/topthink/framework/src/think/Cache.php ( 4.92 KB )
  78. /yingpanguazai/ssd/ssd1/www/f.mffb.com.cn/vendor/psr/simple-cache/src/CacheInterface.php ( 4.71 KB )
  79. /yingpanguazai/ssd/ssd1/www/f.mffb.com.cn/vendor/topthink/think-helper/src/helper/Arr.php ( 16.63 KB )
  80. /yingpanguazai/ssd/ssd1/www/f.mffb.com.cn/vendor/topthink/framework/src/think/cache/driver/File.php ( 7.84 KB )
  81. /yingpanguazai/ssd/ssd1/www/f.mffb.com.cn/vendor/topthink/framework/src/think/cache/Driver.php ( 9.03 KB )
  82. /yingpanguazai/ssd/ssd1/www/f.mffb.com.cn/vendor/topthink/framework/src/think/contract/CacheHandlerInterface.php ( 1.99 KB )
  83. /yingpanguazai/ssd/ssd1/www/f.mffb.com.cn/app/Request.php ( 0.09 KB )
  84. /yingpanguazai/ssd/ssd1/www/f.mffb.com.cn/vendor/topthink/framework/src/think/Request.php ( 55.78 KB )
  85. /yingpanguazai/ssd/ssd1/www/f.mffb.com.cn/app/middleware.php ( 0.25 KB )
  86. /yingpanguazai/ssd/ssd1/www/f.mffb.com.cn/vendor/topthink/framework/src/think/Pipeline.php ( 2.61 KB )
  87. /yingpanguazai/ssd/ssd1/www/f.mffb.com.cn/vendor/topthink/think-trace/src/TraceDebug.php ( 3.40 KB )
  88. /yingpanguazai/ssd/ssd1/www/f.mffb.com.cn/vendor/topthink/framework/src/think/middleware/SessionInit.php ( 1.94 KB )
  89. /yingpanguazai/ssd/ssd1/www/f.mffb.com.cn/vendor/topthink/framework/src/think/Session.php ( 1.80 KB )
  90. /yingpanguazai/ssd/ssd1/www/f.mffb.com.cn/vendor/topthink/framework/src/think/session/driver/File.php ( 6.27 KB )
  91. /yingpanguazai/ssd/ssd1/www/f.mffb.com.cn/vendor/topthink/framework/src/think/contract/SessionHandlerInterface.php ( 0.87 KB )
  92. /yingpanguazai/ssd/ssd1/www/f.mffb.com.cn/vendor/topthink/framework/src/think/session/Store.php ( 7.12 KB )
  93. /yingpanguazai/ssd/ssd1/www/f.mffb.com.cn/vendor/topthink/framework/src/think/Route.php ( 23.73 KB )
  94. /yingpanguazai/ssd/ssd1/www/f.mffb.com.cn/vendor/topthink/framework/src/think/route/RuleName.php ( 5.75 KB )
  95. /yingpanguazai/ssd/ssd1/www/f.mffb.com.cn/vendor/topthink/framework/src/think/route/Domain.php ( 2.53 KB )
  96. /yingpanguazai/ssd/ssd1/www/f.mffb.com.cn/vendor/topthink/framework/src/think/route/RuleGroup.php ( 22.43 KB )
  97. /yingpanguazai/ssd/ssd1/www/f.mffb.com.cn/vendor/topthink/framework/src/think/route/Rule.php ( 26.95 KB )
  98. /yingpanguazai/ssd/ssd1/www/f.mffb.com.cn/vendor/topthink/framework/src/think/route/RuleItem.php ( 9.78 KB )
  99. /yingpanguazai/ssd/ssd1/www/f.mffb.com.cn/route/app.php ( 1.72 KB )
  100. /yingpanguazai/ssd/ssd1/www/f.mffb.com.cn/vendor/topthink/framework/src/think/facade/Route.php ( 4.70 KB )
  101. /yingpanguazai/ssd/ssd1/www/f.mffb.com.cn/vendor/topthink/framework/src/think/route/dispatch/Controller.php ( 4.74 KB )
  102. /yingpanguazai/ssd/ssd1/www/f.mffb.com.cn/vendor/topthink/framework/src/think/route/Dispatch.php ( 10.44 KB )
  103. /yingpanguazai/ssd/ssd1/www/f.mffb.com.cn/app/controller/Index.php ( 4.81 KB )
  104. /yingpanguazai/ssd/ssd1/www/f.mffb.com.cn/app/BaseController.php ( 2.05 KB )
  105. /yingpanguazai/ssd/ssd1/www/f.mffb.com.cn/vendor/topthink/think-orm/src/facade/Db.php ( 0.93 KB )
  106. /yingpanguazai/ssd/ssd1/www/f.mffb.com.cn/vendor/topthink/think-orm/src/db/connector/Mysql.php ( 5.44 KB )
  107. /yingpanguazai/ssd/ssd1/www/f.mffb.com.cn/vendor/topthink/think-orm/src/db/PDOConnection.php ( 52.47 KB )
  108. /yingpanguazai/ssd/ssd1/www/f.mffb.com.cn/vendor/topthink/think-orm/src/db/Connection.php ( 8.39 KB )
  109. /yingpanguazai/ssd/ssd1/www/f.mffb.com.cn/vendor/topthink/think-orm/src/db/ConnectionInterface.php ( 4.57 KB )
  110. /yingpanguazai/ssd/ssd1/www/f.mffb.com.cn/vendor/topthink/think-orm/src/db/builder/Mysql.php ( 16.58 KB )
  111. /yingpanguazai/ssd/ssd1/www/f.mffb.com.cn/vendor/topthink/think-orm/src/db/Builder.php ( 24.06 KB )
  112. /yingpanguazai/ssd/ssd1/www/f.mffb.com.cn/vendor/topthink/think-orm/src/db/BaseBuilder.php ( 27.50 KB )
  113. /yingpanguazai/ssd/ssd1/www/f.mffb.com.cn/vendor/topthink/think-orm/src/db/Query.php ( 15.71 KB )
  114. /yingpanguazai/ssd/ssd1/www/f.mffb.com.cn/vendor/topthink/think-orm/src/db/BaseQuery.php ( 45.13 KB )
  115. /yingpanguazai/ssd/ssd1/www/f.mffb.com.cn/vendor/topthink/think-orm/src/db/concern/TimeFieldQuery.php ( 7.43 KB )
  116. /yingpanguazai/ssd/ssd1/www/f.mffb.com.cn/vendor/topthink/think-orm/src/db/concern/AggregateQuery.php ( 3.26 KB )
  117. /yingpanguazai/ssd/ssd1/www/f.mffb.com.cn/vendor/topthink/think-orm/src/db/concern/ModelRelationQuery.php ( 20.07 KB )
  118. /yingpanguazai/ssd/ssd1/www/f.mffb.com.cn/vendor/topthink/think-orm/src/db/concern/ParamsBind.php ( 3.66 KB )
  119. /yingpanguazai/ssd/ssd1/www/f.mffb.com.cn/vendor/topthink/think-orm/src/db/concern/ResultOperation.php ( 7.01 KB )
  120. /yingpanguazai/ssd/ssd1/www/f.mffb.com.cn/vendor/topthink/think-orm/src/db/concern/WhereQuery.php ( 19.37 KB )
  121. /yingpanguazai/ssd/ssd1/www/f.mffb.com.cn/vendor/topthink/think-orm/src/db/concern/JoinAndViewQuery.php ( 7.11 KB )
  122. /yingpanguazai/ssd/ssd1/www/f.mffb.com.cn/vendor/topthink/think-orm/src/db/concern/TableFieldInfo.php ( 2.63 KB )
  123. /yingpanguazai/ssd/ssd1/www/f.mffb.com.cn/vendor/topthink/think-orm/src/db/concern/Transaction.php ( 2.77 KB )
  124. /yingpanguazai/ssd/ssd1/www/f.mffb.com.cn/vendor/topthink/framework/src/think/log/driver/File.php ( 5.96 KB )
  125. /yingpanguazai/ssd/ssd1/www/f.mffb.com.cn/vendor/topthink/framework/src/think/contract/LogHandlerInterface.php ( 0.86 KB )
  126. /yingpanguazai/ssd/ssd1/www/f.mffb.com.cn/vendor/topthink/framework/src/think/log/Channel.php ( 3.89 KB )
  127. /yingpanguazai/ssd/ssd1/www/f.mffb.com.cn/vendor/topthink/framework/src/think/event/LogRecord.php ( 1.02 KB )
  128. /yingpanguazai/ssd/ssd1/www/f.mffb.com.cn/vendor/topthink/think-helper/src/Collection.php ( 16.47 KB )
  129. /yingpanguazai/ssd/ssd1/www/f.mffb.com.cn/vendor/topthink/framework/src/think/facade/View.php ( 1.70 KB )
  130. /yingpanguazai/ssd/ssd1/www/f.mffb.com.cn/vendor/topthink/framework/src/think/View.php ( 4.39 KB )
  131. /yingpanguazai/ssd/ssd1/www/f.mffb.com.cn/vendor/topthink/framework/src/think/Response.php ( 8.81 KB )
  132. /yingpanguazai/ssd/ssd1/www/f.mffb.com.cn/vendor/topthink/framework/src/think/response/View.php ( 3.29 KB )
  133. /yingpanguazai/ssd/ssd1/www/f.mffb.com.cn/vendor/topthink/framework/src/think/Cookie.php ( 6.06 KB )
  134. /yingpanguazai/ssd/ssd1/www/f.mffb.com.cn/vendor/topthink/think-view/src/Think.php ( 8.38 KB )
  135. /yingpanguazai/ssd/ssd1/www/f.mffb.com.cn/vendor/topthink/framework/src/think/contract/TemplateHandlerInterface.php ( 1.60 KB )
  136. /yingpanguazai/ssd/ssd1/www/f.mffb.com.cn/vendor/topthink/think-template/src/Template.php ( 46.61 KB )
  137. /yingpanguazai/ssd/ssd1/www/f.mffb.com.cn/vendor/topthink/think-template/src/template/driver/File.php ( 2.41 KB )
  138. /yingpanguazai/ssd/ssd1/www/f.mffb.com.cn/vendor/topthink/think-template/src/template/contract/DriverInterface.php ( 0.86 KB )
  139. /yingpanguazai/ssd/ssd1/www/f.mffb.com.cn/runtime/temp/067d451b9a0c665040f3f1bdd3293d68.php ( 11.98 KB )
  140. /yingpanguazai/ssd/ssd1/www/f.mffb.com.cn/vendor/topthink/think-trace/src/Html.php ( 4.42 KB )
  1. CONNECT:[ UseTime:0.000727s ] mysql:host=127.0.0.1;port=3306;dbname=f_mffb;charset=utf8mb4
  2. SHOW FULL COLUMNS FROM `fenlei` [ RunTime:0.000855s ]
  3. SELECT * FROM `fenlei` WHERE `fid` = 0 [ RunTime:0.000356s ]
  4. SELECT * FROM `fenlei` WHERE `fid` = 63 [ RunTime:0.000271s ]
  5. SHOW FULL COLUMNS FROM `set` [ RunTime:0.000647s ]
  6. SELECT * FROM `set` [ RunTime:0.000210s ]
  7. SHOW FULL COLUMNS FROM `article` [ RunTime:0.000680s ]
  8. SELECT * FROM `article` WHERE `id` = 478597 LIMIT 1 [ RunTime:0.000570s ]
  9. UPDATE `article` SET `lasttime` = 1774577239 WHERE `id` = 478597 [ RunTime:0.006343s ]
  10. SELECT * FROM `fenlei` WHERE `id` = 66 LIMIT 1 [ RunTime:0.000271s ]
  11. SELECT * FROM `article` WHERE `id` < 478597 ORDER BY `id` DESC LIMIT 1 [ RunTime:0.000580s ]
  12. SELECT * FROM `article` WHERE `id` > 478597 ORDER BY `id` ASC LIMIT 1 [ RunTime:0.000444s ]
  13. SELECT * FROM `article` WHERE `id` < 478597 ORDER BY `id` DESC LIMIT 10 [ RunTime:0.001023s ]
  14. SELECT * FROM `article` WHERE `id` < 478597 ORDER BY `id` DESC LIMIT 10,10 [ RunTime:0.001175s ]
  15. SELECT * FROM `article` WHERE `id` < 478597 ORDER BY `id` DESC LIMIT 20,10 [ RunTime:0.000997s ]
0.120079s