
在日常的开发中,作者总结了平常用到的一些低成本、保持扩展性的套路,分享出来,欢迎大家讨论。SOLID(单一、开闭、里式替换、接口隔离、依赖倒置)五大原则和23种设计模式(常见的单例、构建者、装饰、适配、代理、组合、模板等等),小伙伴们对这些肯定都很熟悉。这些原则和设计模式能够辅助我们,让我们在设计的时候有所抉择,从而达到高内聚、低耦合的目的。那说到设计,肯定会提到架构两个字,常见的架构名词:分层架构、六边形架构、SOA架构、CQRS架构、EDA架构等等。我个人对架构的理解是边界的确认以及边界内部元素的组合,其实只要是程序员,他就一定是架构师,只不过是好的架构师还是不那么好的架构师;人人都是架构师,我认为这句话是没有问题的,区别在于他的认知决定了他所能确认的边界、如何更高效的组合内部元素;技术的架构师肯定侧重于技术,业务的架构师肯定侧重于业务,商品的架构师所能看到的边界大概率还是局限在商品域,ICBU架构组的架构师更多考虑是横向的业务支撑。以上是我个人对架构两个字的理解,今天我们不讨论具体架构,我们讨论一些套路,在日常的开发中,我总结了些我平常用到的一些低成本、保持扩展性的套路,分享出来,欢迎大家讨论。
管道(Pipeline)----用于串联阀门的管道通路
阀门(PipelineValue)----用于每一个节点处理实际业务诉求
管道上下文(PipelineContext)----用于管道上下文中数据的扭转
- 当你的数据流需要经过很多同等逻辑处理时,可以考虑使用此套路,便于后续扩展
- Pipeline/StandardPipeline
package com.example.ownertest.dm.pipelline;/** * @Author: linear.zw * @Date: 2023/10/25 19:46 */public interface Pipeline { /** * 执行 * * @return */ boolean invoke(PipelineContext pipelineContext); /** * 添加值 * * @param pipelineValue * @return */ boolean addValue(PipelineValue pipelineValue); /** * 移除值 * * @param pipelineValue * @return */ boolean removeValue(PipelineValue pipelineValue);}package com.example.ownertest.dm.pipelline;import java.util.List;import com.google.common.collect.Lists;import lombok.Data;import lombok.extern.slf4j.Slf4j;/** * @Author: linear.zw * @Date: 2023/10/25 19:46 */@Data@Slf4jpublic class StandardPipeline implements Pipeline { private List<PipelineValue> pipelineValueList = Lists.newArrayList(); @Override public boolean invoke(PipelineContext pipelineContext) { boolean isResult = true; for (PipelineValue pipelineValue : pipelineValueList) { try { isResult = pipelineValue.execute(pipelineContext); if (!isResult) { log.error("{},exec is wrong", pipelineValue.getClass().getSimpleName()); } } catch (Exception e) { log.error(e.getMessage(), e); } } return isResult; } @Override public boolean addValue(PipelineValue pipelineValue) { if (pipelineValueList.contains(pipelineValue)) { return true; } return pipelineValueList.add(pipelineValue); } @Override public boolean removeValue(PipelineValue pipelineValue) { return pipelineValueList.remove(pipelineValue); }}
package com.example.ownertest.dm.pipelline;/** * @Author: linear.zw * @Date: 2023/10/25 19:47 */public interface PipelineContext { String FOR_TEST = "forTest"; /** * 设置 * * @param contextKey * @param contextValue */ void set(String contextKey, Object contextValue); /** * 获取值 * * @param contextKey * @return */ Object get(String contextKey);}package com.example.ownertest.dm.pipelline;import java.util.Map;import com.google.common.collect.Maps;/** * @Author: linear.zw * @Date: 2023/10/25 19:47 */public class StandardPipelineContext implements PipelineContext { private Map<String, Object> contentMap = Maps.newConcurrentMap(); @Override public void set(String contextKey, Object contextValue) { contentMap.put(contextKey, contextValue); } @Override public Object get(String contextKey) { return contentMap.get(contextKey); }}
- PipelineValue/AbstractPipelineValue/GraySwitchValue/ForTestValue
package com.example.ownertest.dm.pipelline;/** * @Author: linear.zw * @Date: 2023/10/25 19:47 */public interface PipelineValue { /** * 节点执行 * * @param pipelineContext * @return */ boolean execute(PipelineContext pipelineContext);}package com.example.ownertest.dm.pipelline;/** * @Author: linear.zw * @Date: 2023/10/25 19:48 */public abstract class AbstractPipelineValue implements PipelineValue { @Override public boolean execute(PipelineContext pipelineContext) { System.out.println(this.getClass().getSimpleName() + " start "); boolean result = doExec(pipelineContext); System.out.println(this.getClass().getSimpleName() + " end "); return result; } protected abstract boolean doExec(PipelineContext pipelineContext);}package com.example.ownertest.dm.pipelline;/** * @Author: linear.zw * @Date: 2023/10/25 19:48 */public class GraySwitchValue extends AbstractPipelineValue { @Override public boolean doExec(PipelineContext pipelineContext) { pipelineContext.set(PipelineContext.FOR_TEST, true); return true; }}package com.example.ownertest.dm.pipelline;/** * @Author: linear.zw * @Date: 2023/10/25 19:48 */public class ForTestValue extends AbstractPipelineValue { @Override public boolean doExec(PipelineContext pipelineContext) { return true; }}
package com.example.ownertest.dm.pipelline;/** * 入口类 * * @Author: linear.zw * @Date: 2023/10/25 19:48 */public class PipelineClient { public static void main(String[] args) { // 管道初始化 Pipeline pipeline = new StandardPipeline(); // value扩展 PipelineValue pipelineValue = new GraySwitchValue(); PipelineValue pipelineValue2 = new ForTestValue(); // 上下文 PipelineContext pipelineContext = new StandardPipelineContext(); pipeline.addValue(pipelineValue); pipeline.addValue(pipelineValue2); // 调用管道 pipeline.invoke(pipelineContext); }}



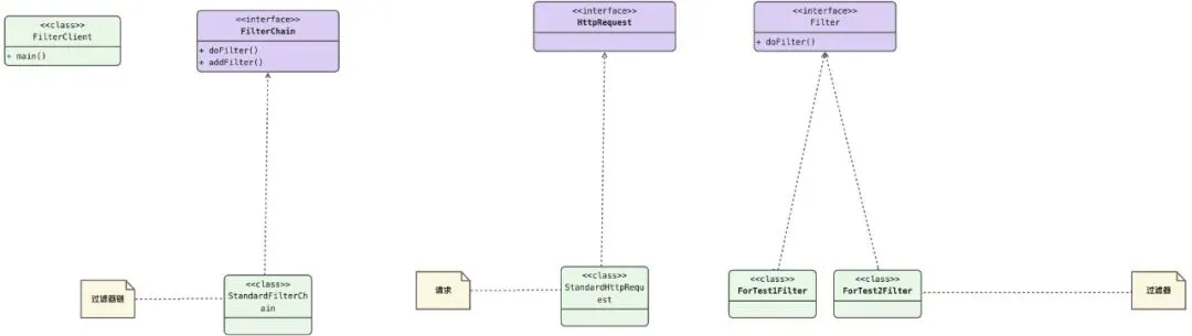
来源--https://www.oracle.com/java/technologies/intercepting-filter.htmlpackage com.example.ownertest.dm.filter;/** * @Author: linear.zw * @Date: 2023/10/26 19:22 */public interface Filter { void doFilter(HttpRequest httpRequest,FilterChain filterChain);}package com.example.ownertest.dm.filter;/** * @Author: linear.zw * @Date: 2023/10/26 19:22 */public class ForTest1Filter implements Filter { @Override public void doFilter(HttpRequest httpRequest, FilterChain filterChain) { // do System.out.println(this.getClass().getSimpleName() + " before " + System.currentTimeMillis()); filterChain.doFilter(httpRequest); // after System.out.println(this.getClass().getSimpleName() + " end " + System.currentTimeMillis()); }}package com.example.ownertest.dm.filter;/** * @Author: linear.zw * @Date: 2023/10/26 19:22 */public class ForTest2Filter implements Filter { @Override public void doFilter(HttpRequest httpRequest, FilterChain filterChain) { // do System.out.println(this.getClass().getSimpleName() + " before " + System.currentTimeMillis()); filterChain.doFilter(httpRequest); // after System.out.println(this.getClass().getSimpleName() + " end " + System.currentTimeMillis()); }}
- FilterChain/StandardFilterChain
package com.example.ownertest.dm.filter;/** * @Author: linear.zw * @Date: 2023/10/26 19:23 */public interface FilterChain { void doFilter(HttpRequest httpRequest); void addFilter(Filter filter);}package com.example.ownertest.dm.filter;import java.util.List;import com.google.common.collect.Lists;/** * @Author: linear.zw * @Date: 2023/10/26 19:24 */public class StandardFilterChain implements FilterChain { private List<Filter> filterList = Lists.newArrayList(); private int currentIndex = 0; @Override public void doFilter(HttpRequest httpRequest) { if (currentIndex == filterList.size()) { return; } Filter filter = filterList.get(currentIndex); currentIndex = currentIndex + 1; filter.doFilter(httpRequest, this); } @Override public void addFilter(Filter filter) { if (filterList.contains(filter)) { return; } filterList.add(filter); }}
- HttpRequest/StandardHttpRequest
package com.example.ownertest.dm.filter;/** * @Author: linear.zw * @Date: 2023/10/26 19:24 */public interface HttpRequest {}package com.example.ownertest.dm.filter;/** * @Author: linear.zw * @Date: 2023/10/26 19:24 */public class StandardHttpRequest implements HttpRequest {}
package com.example.ownertest.dm.filter;/** * @Author: linear.zw * @Date: 2023/10/26 19:25 */public class FilterClient { public static void main(String[] args) { FilterChain filterChain = new StandardFilterChain(); filterChain.addFilter(new ForTest1Filter()); filterChain.addFilter(new ForTest2Filter()); filterChain.doFilter(new StandardHttpRequest()); }}
- hsf的filter机制,服务端扩展的ServerFilter和客户端扩展的ClientFilter;

- 开发过java web的小伙伴都知道的servlet,servlet的入口即是FilterChain、Filter;


处理器注册器----用于存储处理器的集合
处理器工厂----用于创建处理器
处理器----实际的处理器以及扩展的实现
处理器上下文----处理器上下文,用于参数的传递
package com.example.ownertest.dm.comp;import java.lang.reflect.Field;import java.util.List;import java.util.Map;import com.google.common.collect.Maps;import lombok.extern.slf4j.Slf4j;import org.apache.commons.collections4.CollectionUtils;import org.apache.commons.lang3.StringUtils;/** * @Author: linear.zw * @Date: 2023/10/31 20:45 */@Slf4jpublic class PiiHandlerRegistry { private static Map<String, PiiDomainFieldHandler> piiDomainFieldHandlerMap = Maps.newHashMap(); public static void putHandler(String piiDomainFieldName, PiiDomainFieldHandler piiDomainFieldHandler) { if (StringUtils.isEmpty(piiDomainFieldName)) { log.warn(" piiDomainFieldName is null,continue"); return; } if (piiDomainFieldHandler == null) { log.warn(piiDomainFieldName + " piiDomainFieldHandler is null,continue"); return; } if (!piiDomainFieldHandlerMap.containsKey(piiDomainFieldName)) { piiDomainFieldHandlerMap.put(piiDomainFieldName, piiDomainFieldHandler); } } public static <T extends Object> int handlerRead(T domain, Field domainField, PiiContent piiContent) { int num = 0; for (Map.Entry<String, PiiDomainFieldHandler> piiDomainFieldHandlerEntry : piiDomainFieldHandlerMap.entrySet()) { if (piiDomainFieldHandlerEntry.getValue().isSupport(domain, domainField)) { piiDomainFieldHandlerEntry.getValue().handlerRead(domain, domainField, piiContent); } } return num; } public static <T extends Object> int handlerWrite(T domain, Field domainField, PiiContent piiContent) { int num = 0; for (Map.Entry<String, PiiDomainFieldHandler> piiDomainFieldHandlerEntry : piiDomainFieldHandlerMap.entrySet()) { if (piiDomainFieldHandlerEntry.getValue().isSupport(domain, domainField)) { piiDomainFieldHandlerEntry.getValue().handlerWrite(domain, domainField, piiContent); } } return num; } public static Map<String, PiiDomainFieldHandler> getPiiDomainFieldHandlerMap() { return piiDomainFieldHandlerMap; } public static void init() { List<PiiDomainFieldHandler> piiDomainFieldHandlerList = PiiDomainFieldHandlerFactory .createPiiDomainFieldHandler(); if (CollectionUtils.isNotEmpty(piiDomainFieldHandlerList)) { for (PiiDomainFieldHandler piiDomainFieldHandler : piiDomainFieldHandlerList) { putHandler(piiDomainFieldHandler.getPiiDomainMeta(), piiDomainFieldHandler); } } }}
- PiiDomainFieldHandlerFactory----处理器工厂
package com.example.ownertest.dm.comp;import java.util.List;import com.google.common.collect.Lists;/** * @Author: linear.zw * @Date: 2023/10/31 20:46 */public class PiiDomainFieldHandlerFactory { /** * 创建领域处理器 * * @return */ public static List<PiiDomainFieldHandler> createPiiDomainFieldHandler() { List<PiiDomainFieldHandler> piiDomainFieldHandlerList = Lists.newArrayList(); // piiDomainFieldHandlerList.add(new ForTestSupportFieldHandler()); piiDomainFieldHandlerList.add(new ForTestNotSupportFieldHandler()); return piiDomainFieldHandlerList; }}
- PiiDomainFieldHandler/PiiDomainFieldHandlerBase/ForTestNotSupportFieldHandler/ForTestSupportFieldHandler----处理器
package com.example.ownertest.dm.comp;import java.lang.reflect.Field;/** * @Author: linear.zw * @Date: 2023/10/31 20:46 */public interface PiiDomainFieldHandler { /** * 处理实际操作 * 读----从PiiContent获取数据回填domain * * @param domain * @param domainField * @param piiContent * @param <T> * @return */ <T extends Object> boolean handlerRead(T domain, Field domainField, PiiContent piiContent); /** * 处理实际操作 * 写----将domain中需要写入pii的字段数据写入PiiContent * * @param domain * @param domainField * @param piiContent * @param <T> * @return */ <T extends Object> boolean handlerWrite(T domain, Field domainField, PiiContent piiContent); /** * 当前处理器是否支持该领域对象 * * @param domain * @param domainField * @param <T> * @return */ <T extends Object> boolean isSupport(T domain, Field domainField); /** * 获取处理器对应的元信息 * * @return */ String getPiiDomainMeta();}package com.example.ownertest.dm.comp;import java.lang.reflect.Field;import lombok.extern.slf4j.Slf4j;/** * @Author: linear.zw * @Date: 2023/10/31 20:47 */@Slf4jpublic abstract class PiiDomainFieldHandlerBase implements PiiDomainFieldHandler { @Override public <T extends Object> boolean handlerRead(T domain, Field domainField, PiiContent piiContent) { // to do business read return true; } @Override public <T extends Object> boolean handlerWrite(T domain, Field domainField, PiiContent piiContent) { // to do business write return true; }}package com.example.ownertest.dm.comp;import java.lang.reflect.Field;/** * @Author: linear.zw * @Date: 2023/10/31 20:47 */public class ForTestSupportFieldHandler extends PiiDomainFieldHandlerBase { @Override public <T> boolean isSupport(T domain, Field domainField) { if (this.getClass().getSimpleName().equalsIgnoreCase(domain.getClass().getSimpleName())) { // to do business System.out.println(this.getClass().getSimpleName() + " is support, to do some business"); return true; } return false; } @Override public String getPiiDomainMeta() { return this.getClass().getSimpleName(); }}package com.example.ownertest.dm.comp;import java.lang.reflect.Field;/** * @Author: linear.zw * @Date: 2023/10/31 20:48 */public class ForTestNotSupportFieldHandler extends PiiDomainFieldHandlerBase { @Override public <T> boolean isSupport(T domain, Field domainField) { if (this.getClass().getSimpleName().equalsIgnoreCase(domain.getClass().getSimpleName())) { // to do business System.out.println(this.getClass().getSimpleName() + " is support, to do some business"); return true; } return false; } @Override public String getPiiDomainMeta() { return this.getClass().getSimpleName(); }}
package com.example.ownertest.dm.comp;import java.util.Map;import com.google.common.collect.Maps;import lombok.Data;/** * @Author: linear.zw * @Date: 2023/10/31 20:48 */@Datapublic class PiiContent { public static String FORTEST="fortest"; private Map<String, Object> piiDataMap = Maps.newHashMap(); private Map<String, Object> piiContextMap = Maps.newHashMap(); public void putPiiData(String domainFieldName, Object domainFieldValue) { piiDataMap.put(domainFieldName, domainFieldValue); } public Object getPiiData(String domainFieldName) { return piiDataMap.get(domainFieldName); } public void putPiiContext(String contextName, Object contextNameValue) { piiContextMap.put(contextName, contextNameValue); } public Object getPiiContext(String contextName) { return piiContextMap.get(contextName); }}
package com.example.ownertest.dm.comp;import java.util.Map;/** * @Author: linear.zw * @Date: 2023/10/31 20:48 */public class PiiClient { public static void main(String[] args) { PiiHandlerRegistry.init(); // 遍历处理器 for (Map.Entry<String, PiiDomainFieldHandler> entryHandler : PiiHandlerRegistry.getPiiDomainFieldHandlerMap().entrySet()) { System.out.println(entryHandler.getKey() + "\t" + entryHandler.getValue().getPiiDomainMeta()); } // PiiContent piiContent = new PiiContent(); piiContent.putPiiContext(PiiContent.FORTEST, PiiContent.FORTEST); // 请求处理 System.out.println("ForTestSupportFieldHandler start"); PiiHandlerRegistry.handlerRead(new ForTestSupportFieldHandler(), null, piiContent); System.out.println("ForTestSupportFieldHandler end"); // 请求处理 System.out.println("ForTestNotSupportFieldHandler start"); PiiHandlerRegistry.handlerRead(new ForTestNotSupportFieldHandler(), null, piiContent); System.out.println("ForTestNotSupportFieldHandler end"); }}
- 这个就太多了,例如spring最核心的BeanPostProcessor机制,通过org.springframework.beans.factory.support.AbstractBeanFactory#beanPostProcessors管理一些列的beanPostProcessors,在spring上下文org.springframework.context.support.AbstractApplicationContext#refresh的时候,进行bean的init(InitDestroyAnnotationBeanPostProcessor)、解析注解(ScheduledAnnotationBeanPostProcessor、AutowiredAnnotationBeanPostProcessor)、解析aop(AnnotationAwareAspectJAutoProxyCreator)等等。

- ForTestAnnotation----注解元定义
package com.example.ownertest.dm.annotation;import java.lang.annotation.ElementType;import java.lang.annotation.Retention;import java.lang.annotation.RetentionPolicy;import java.lang.annotation.Target;import org.springframework.stereotype.Component;/** * 用于测试的标识注解 * * @Author: linear.zw * @Date: 2023/11/1 10:21 */@Target({ElementType.TYPE, ElementType.METHOD})@Retention(RetentionPolicy.RUNTIME)@Componentpublic @interface ForTestAnnotation {}
- ForTestAnnotationProcessor----注解解析器
package com.example.ownertest.dm.annotation;import org.springframework.aop.support.AopUtils;import org.springframework.beans.BeansException;import org.springframework.beans.factory.config.BeanPostProcessor;import org.springframework.core.annotation.AnnotationUtils;import org.springframework.stereotype.Component;/** * 注解解析器 * @Author: linear.zw * @Date: 2023/11/1 10:25 */@Componentpublic class ForTestAnnotationProcessor implements BeanPostProcessor { @Override public Object postProcessBeforeInitialization(Object bean, String beanName) throws BeansException { // 获取目标类是否有ForTestAnnotation注解 ForTestAnnotation annotation = AnnotationUtils.findAnnotation(AopUtils.getTargetClass(bean), ForTestAnnotation.class); if (annotation == null) { return bean; } // 处理想要的扩展 System.out.println(beanName + " has ForTestAnnotation"); return bean; } @Override public Object postProcessAfterInitialization(Object bean, String beanName) throws BeansException { return bean; }}
package com.example.ownertest.dm.annotation;/** * @Author: linear.zw * @Date: 2023/11/1 10:26 */@ForTestAnnotationpublic class ForTestBean { public ForTestBean() { System.out.println(ForTestBean.class.getSimpleName() + " init"); }}
package com.example.ownertest.dm.annotation;import org.springframework.context.annotation.AnnotationConfigApplicationContext;/** * @Author: linear.zw * @Date: 2023/11/1 10:26 */public class ForTestClient { public static void main(String[] args) { AnnotationConfigApplicationContext applicationContext = new AnnotationConfigApplicationContext( "com.example.ownertest.dm.annotation"); System.out.println(ForTestClient.class.getSimpleName()); }}


事件源--事件触发者
事件--标识产生的来源
事件监听器--事件的关注者,即处理者
事件分发器--用于将事件源的事件转发给事件监听器
package com.example.ownertest.dm.event;/** * 发出事件 * @Author: linear.zw * @Date: 2023/11/1 14:12 */public interface EventSource { /** * 发出事件 * * @return */ Event fireEvent();}package com.example.ownertest.dm.event;/** * @Author: linear.zw * @Date: 2023/11/1 14:14 */public class EventSourceForTest implements EventSource { @Override public Event fireEvent() { Event event = new EventForTest(); System.out.println(getClass().getSimpleName() + " \t fireEvent " + event.getName()); return event; }}package com.example.ownertest.dm.event;/** * @Author: linear.zw * @Date: 2023/11/1 14:15 */public class EventSourceForTest2 implements EventSource { @Override public Event fireEvent() { Event event = new EventForTest2(); System.out.println(getClass().getSimpleName() + " \t fireEvent " + event.getName()); return event; }}
- Event/EventForTest/EventForTest2
package com.example.ownertest.dm.event;/** * @Author: linear.zw * @Date: 2023/11/1 14:15 */public interface Event { /** * 事件名称 * * @return */ String getName();}package com.example.ownertest.dm.event;/** * @Author: linear.zw * @Date: 2023/11/1 14:17 */public class EventForTest implements Event { @Override public String getName() { return getClass().getSimpleName(); }}package com.example.ownertest.dm.event;/** * @Author: linear.zw * @Date: 2023/11/1 14:17 */public class EventForTest2 implements Event { @Override public String getName() { return getClass().getSimpleName(); }}
- EventListener/EventListenerForTest
package com.example.ownertest.dm.event;/** * @Author: linear.zw * @Date: 2023/11/1 14:17 */public interface EventListener { /** * 是否支持此事件 * * @param event * @return */ boolean supportEvent(Event event); /** * 处理事件 * * @return */ boolean handlerEvent(Event event);}package com.example.ownertest.dm.event;/** * @Author: linear.zw * @Date: 2023/11/1 14:18 */public class EventListenerForTest implements EventListener { @Override public boolean supportEvent(Event event) { return event.getName().contains("Test"); } @Override public boolean handlerEvent(Event event) { System.out.println(this.getClass().getSimpleName() + "\t handler " + event.getName()); return true; }}
- EventDispatcher/EventListenerManager
package com.example.ownertest.dm.event;import org.apache.commons.collections4.CollectionUtils;/** * @Author: linear.zw * @Date: 2023/11/1 14:18 */public class EventDispatcher { /** * 单例模式 */ private static EventDispatcher eventDispatcher = new EventDispatcher(); private EventDispatcher() { } /** * 分发事件 * * @param event * @return */ public static boolean dispatchEvent(Event event) { if (CollectionUtils.isNotEmpty(EventListenerManager.getEventListenerList())) { for (EventListener eventListener : EventListenerManager.getEventListenerList()) { if (eventListener.supportEvent(event)) { eventListener.handlerEvent(event); } } } return true; }}package com.example.ownertest.dm.event;import java.util.List;import com.google.common.collect.Lists;/** * @Author: linear.zw * @Date: 2023/11/1 14:18 */public class EventListenerManager { private static List<EventListener> eventListenerList = Lists.newArrayList(); /** * 添加事件监听器 * * @param eventListener * @return */ public static boolean addEventListener(EventListener eventListener) { if (!eventListenerList.contains(eventListener)) { return eventListenerList.add(eventListener); } return true; } /** * 移除事件监听器 * * @param eventListener * @return */ public static boolean removeEventListener(EventListener eventListener) { if (eventListenerList.contains(eventListener)) { return eventListenerList.remove(eventListener); } return true; } public static List<EventListener> getEventListenerList() { return eventListenerList; }}
package com.example.ownertest.dm.event;/** * @Author: linear.zw * @Date: 2023/11/1 14:19 */public class EventClient { public static void main(String[] args) { // 创建事件源 EventSource eventSourceForTest = new EventSourceForTest(); EventSource eventSourceForTest2 = new EventSourceForTest2(); // 创建事件监听器 EventListener eventListener = new EventListenerForTest(); EventListenerManager.addEventListener(eventListener); // 发布事件 EventDispatcher.dispatchEvent(eventSourceForTest.fireEvent()); EventDispatcher.dispatchEvent(eventSourceForTest2.fireEvent()); }}




package com.example.ownertest.dm.spi;import java.util.Iterator;import java.util.Objects;import java.util.ServiceLoader;/** * @Author: linear.zw * @Date: 2023/11/1 15:32 */public class SpiServiceLoaderHelper { public static ProductPackageRemoteServiceInterface getProductPackageRemoteServiceInterface() { // 先从缓存中加载 Object serviceCache = DependServiceRegistryHelper.getDependObject(ProductPackageRemoteServiceInterface.class); if (serviceCache != null) { return (ProductPackageRemoteServiceInterface) serviceCache; } // spi 方式加载 ProductPackageRemoteServiceInterface serviceInterface = loadSpiImpl(ProductPackageRemoteServiceInterface.class); // 防止注入的bean为空 提前进行判断 以免业务执行出现问题 boolean isExist = true; if (Objects.isNull(serviceInterface)) { isExist = false; } else if (Objects.isNull(serviceInterface.getProductPackageRemoteService())) { isExist = false; } if (!isExist) { throw new RuntimeException("getProductPackageRemoteService load impl failed,please check spi service"); } // 添加进统一的依赖管理 DependServiceRegistryHelper.registry(ProductPackageRemoteServiceInterface.class, serviceInterface); return serviceInterface; } /** * 以spi的方式加载实现类 * * @param cls * @param <P> * @return */ private static <P> P loadSpiImpl(Class<P> cls) { ServiceLoader<P> spiLoader = ServiceLoader.load(cls); Iterator<P> iaIterator = spiLoader.iterator(); if (iaIterator.hasNext()) { return iaIterator.next(); } return null; }}
- DependServiceRegistryHelper
package com.example.ownertest.dm.spi;import java.util.Map;import com.google.common.collect.Maps;/** * @Author: linear.zw * @Date: 2023/11/1 15:35 */public class DependServiceRegistryHelper { /** * 存储策略依赖的服务,统一管理 */ private static Map<String, Object> dependManagerMap = Maps.newHashMap(); public static boolean registryMap(Map<Class, Object> dependManagerMap) { for (Map.Entry<Class, Object> dependEntry : dependManagerMap.entrySet()) { registry(dependEntry.getKey(), dependEntry.getValue()); } return true; } public static boolean registry(Class cls, Object dependObject) { dependManagerMap.put(cls.getCanonicalName(), dependObject); return true; } public static Object getDependObject(Class cls) { return dependManagerMap.get(cls.getCanonicalName()); }}
- SpiServiceLoaderClientTest
package com.example.ownertest.dm.spi;/** * @Author: linear.zw * @Date: 2023/11/1 15:37 */public class SpiServiceLoaderClientTest { public static void main(String[] args) { ProductPackageRemoteServiceInterface productPackageRemoteServiceInterface = SpiServiceLoaderHelper.getProductPackageRemoteServiceInterface(); }}

程序员大多数都是实干派,所以,你的套路有哪些,评论区有你的位置,Show me the code。这是一个专门面向“阿里云开发者”公众号的读者交流空间💡 在这里你可以探讨技术和实践,我们也会定期发布群福利和活动~欢迎扫码或者添加微信:argentinaliu 加入我们👇