当前位置:首页>python>Python使用PyQt创建图形界面-程序学习之点餐系统

Python使用PyQt创建图形界面-程序学习之点餐系统

  • 2026-02-25 03:47:41
Python使用PyQt创建图形界面-程序学习之点餐系统
一 软件准备

Qt Widgets Designer 是一款 Qt 工具,用于设计和构建图形用户界面 (GUI)

   Sublime Text 代码编辑

二 python第三方模块

1.sys

 2.PySide6

安装第三方模块WIN+R输入CMD输入以下指令需要提前安装并配置好Python本文使用的版本为(Python 3.14 64-bit)

##示例##pip install 第三方模块名称pip install PySide6

三 使用Designer进行图形界面编辑

1.新建项目

2.界面编辑

3.使用到的组件介绍

4.为组件写好名称及编号

多个同系列时组件时为其编写好名称及编号,后续程序需要引用这个名称

5.组件参数修改

1-1按钮组件显示名称修改

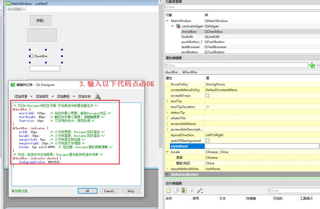
1-2复选按钮CheckBox尺寸大小修改

尺寸修改代码

pli { white-space: pre-wrap; }/* 方式A-Designer预览生效版 仅当前选中的复选框生效 */QCheckBox {    min-width120px;  /* 给控件最小宽度,避免Designer挤压 */    min-height48px;  /* 触控友好最小高度,适配触摸屏 */    font-size16px;   /* 文字同步放大,视觉协调 */}QCheckBox::indicator {    width30px;       /* 小方块宽度,Designer实时渲染 */    height30px;      /* 小方块高度,Designer实时渲染 */    margin-left5px;  /* 小方块距左侧边距 */    margin-right10px;/* 小方块距文字间距 */    border2px solid #999/* 加边框,Designer里轮廓更清晰 */}/* 可选:给选中状态加背景,Designer里也能预览选中效果 */QCheckBox::indicator:checked {    background-color#0078d7;}

1-3toolButton增加图片显示

四 设计整体画面

下单界面

结算界面

五 保存UI文件生成Py文

将UI文件转换成Py文件

#指令           UI文件名称             转化成py文件名称pyside6-uic  Ordering_system.ui -o Ordering_system.py

六 打开Py文件进行功能绑定以及组件用法

1.转化后Py文件中添加第三方模块sys

2.按钮事件关联

1-1找到Py文件中retranslateUi定义函数,此定义函数下为QT设计师软件自动生代码包含所有QT设计师软件中添加的组件以及组件位置颜色信息,其代码我们只需要进行增加

1-2在此定义下增加按钮关联以及按钮相关联定义程序

按钮关联编写

        self.radioButton_PGD.clicked.connect(self.onClick1)##连接按钮事件1

添加按钮关联定义程序

    def onClick1(self):##  临时号桌排骨增加         self.lineEdit_PG.clear()        print("执行了排骨增加按钮")          self.PG_NUM_list1 [0]+= 1        print("排骨份数",self.PG_NUM_list1 [0])         self.lineEdit_PG.setPlaceholderText(str(self.PG_NUM_list1 [0]))

3.LineEdit单行文本显示与清除(只显示字符串其他数据类型需要使用str()函数转换)

LineEdit组件显示文字

self.lineEdit_MT.setPlaceholderText(str(self.PG_NUM_list1 [11]))

LineEdit组件清除文字

self.lineEdit_MT.clear()

4.TextBrowser多行文本显示与清除(只显示字符串)

TextBrowser组件显示文字

self.textBrowser.append("系统错误结算失败")##显示框显示内容 

TextBrowser组件清除文字

self.textBrowser.clear()  

5.复选框状态判断

获取复选框是否被选中状态

is_selected_ZDJS_1 = self.checkBox_1_ZH_JS.isChecked()##1号桌复选按钮判断

使用IF进行条件判断

if is_selected_ZDJS_1==True :   ##清零操作   for i1 in range(12):       self.PG_NUM_list2[i1] = 0       print(self.PG_NUM_list2)       # 使用all()函数和列表推导式       if all(x1 == 0 for x1 in self.PG_NUM_list2):             self.textBrowser.clear()             self.textBrowser.append("1号桌结算完成")##显示框显示内容         else:             self.textBrowser.clear()             self.textBrowser.append("系统错误结算失败")##显示框显示内容  

七 此学习程序代码(逻辑程序)

##红烧排骨按钮关联        self.radioButton_PGD.clicked.connect(self.onClick1)##连接按钮事件1        self.radioButton_PGS.clicked.connect(self.onClick2)##连接按钮事件2        ##山东炒鸡按钮关联        self.radioButton_CJD_2.clicked.connect(self.onClick3)##连接按钮事件3        self.radioButton_CJS_2.clicked.connect(self.onClick4)##连接按钮事件4        ##铁锅炖按钮关联        self.radioButton_TGDD.clicked.connect(self.onClick5)##连接按钮事件5        self.radioButton_TGDS.clicked.connect(self.onClick6)##连接按钮事件6        ##红烧肉按钮关联        self.radioButton_HSRD.clicked.connect(self.onClick7)##连接按钮事件7        self.radioButton_HSRS.clicked.connect(self.onClick8)##连接按钮事件8        ##炒土豆丝按钮关联        self.radioButton_TDSD.clicked.connect(self.onClick9)##连接按钮事件9        self.radioButton_TDSS.clicked.connect(self.onClick10)##连接按钮事件10        ##呛藕片按钮关联        self.radioButton_COPD.clicked.connect(self.onClick11)##连接按钮事件11        self.radioButton_COPS.clicked.connect(self.onClick12)##连接按钮事件12        ##炒土豆片按钮关联        self.radioButton_TDPD.clicked.connect(self.onClick13)##连接按钮事件13        self.radioButton_TDPS.clicked.connect(self.onClick14)##连接按钮事件14        ##醋溜豆芽按钮关联        self.radioButton_DYD.clicked.connect(self.onClick15)##连接按钮事件15        self.radioButton_DYS.clicked.connect(self.onClick16)##连接按钮事件16        ##疙瘩汤按钮关联        self.radioButton_GDTD.clicked.connect(self.onClick17)##连接按钮事件17        self.radioButton_GDTS.clicked.connect(self.onClick18)##连接按钮事件18        ##番茄汤按钮关联        self.radioButton_FQTD.clicked.connect(self.onClick19)##连接按钮事件19        self.radioButton_FQTS.clicked.connect(self.onClick20)##连接按钮事件20        ##米饭按钮关联        self.radioButton_MFD.clicked.connect(self.onClick21)##连接按钮事件21        self.radioButton_MFS.clicked.connect(self.onClick22)##连接按钮事件22        ##面条按钮关联        self.radioButton_MTD.clicked.connect(self.onClick23)##连接按钮事件23        self.radioButton_MTS.clicked.connect(self.onClick24)##连接按钮事件24        ##下单按钮关联        self.pushButton.clicked.connect(self.onClick25)##连接按钮事件25        ##查看账单按钮关联        self.pushButton_CKZD.clicked.connect(self.onClick26)##连接按钮事件26        ##结算按钮关联        self.pushButton_JSWC.clicked.connect(self.onClick27)##连接按钮事件27# ------------------- 新增的窗口调用逻辑 -------------------class MainWindow(QMainWindow, Ui_MainWindow):    def __init__(self, parent=None):        super().__init__(parent)        # 这个变量属于整个窗口实例,不会每次点击都重置        ## 0-代表红烧排骨份数  1-代表山东炒鸡 2-代表红烧肉 3---依次类推        self.PG_NUM_list0 = (0,0,0,0,0,0,0,0,0,0,0,0)  # 空列表用于清空值        self.PG_NUM_list1 = [0,0,0,0,0,0,0,0,0,0,0,0]  # 临时号桌菜单记录列表0-11        self.PG_NUM_list2 = [0,0,0,0,0,0,0,0,0,0,0,0]  # 1号桌菜单记录列表0-11        self.PG_NUM_list3 = [0,0,0,0,0,0,0,0,0,0,0,0]  # 2号桌菜单记录列表0-11        self.PG_NUM_list4 = [0,0,0,0,0,0,0,0,0,0,0,0]  # 3号桌菜单记录列表0-11        self.PG_NUM_list5 = [0,0,0,0,0,0,0,0,0,0,0,0]  # 4号桌菜单记录列表0-11        self.PG_NUM_list6 = [0,0,0,0,0,0,0,0,0,0,0,0]  # 5号桌菜单记录列表0-11        self.PG_NUM_list7 = [0,0,0,0,0,0,0,0,0,0,0,0]  # 6号桌菜单记录列表0-11        self.PG_NUM_list8 = [0,0,0,0,0,0,0,0,0,0,0,0]  # 临时号桌菜单查询列表0-11               # 加载UI界面        self.setupUi(self)    ##排骨    def onClick1(self):##  临时号桌排骨增加        self.lineEdit_PG.clear()        print("执行了排骨增加按钮")          self.PG_NUM_list1 [0]+= 1        print("排骨份数",self.PG_NUM_list1 [0])         self.lineEdit_PG.setPlaceholderText(str(self.PG_NUM_list1 [0]))    def onClick2(self):##  临时号桌桌排骨减少        self.lineEdit_PG.clear()        if self.PG_NUM_list1 [0]-1>=0 :             print("执行了排骨减少按钮")               self.PG_NUM_list1 [0]-= 1             print("排骨份数",self.PG_NUM_list1 [0])              self.lineEdit_PG.setPlaceholderText(str(self.PG_NUM_list1 [0]))    ##炒鸡    def onClick3(self):##  临时号桌炒鸡增加        self.lineEdit_CJ_2.clear()        print("执行了炒鸡增加按钮")          self.PG_NUM_list1 [1]+= 1        print("炒鸡份数",self.PG_NUM_list1 [1])         self.lineEdit_CJ_2.setPlaceholderText(str(self.PG_NUM_list1 [1]))    def onClick4(self):##  临时号桌炒鸡减少        self.lineEdit_CJ_2.clear()        if self.PG_NUM_list1 [1]-1>=0 :             print("执行了炒鸡减少按钮")               self.PG_NUM_list1 [1]-= 1             print("炒鸡份数",self.PG_NUM_list1 [1])              self.lineEdit_CJ_2.setPlaceholderText(str(self.PG_NUM_list1 [1]))    ##铁锅炖    def onClick5(self):##  临时号桌铁锅炖增加        self.lineEdit_TGD.clear()        print("执行了铁锅炖增加按钮")          self.PG_NUM_list1 [2]+= 1        print("铁锅炖份数",self.PG_NUM_list1 [2])         self.lineEdit_TGD.setPlaceholderText(str(self.PG_NUM_list1 [2]))    def onClick6(self):##  临时号桌铁锅炖减少        self.lineEdit_TGD.clear()        if self.PG_NUM_list1 [2]-1>=0 :             print("执行了铁锅炖减少按钮")               self.PG_NUM_list1 [2]-= 1             print("铁锅炖份数",self.PG_NUM_list1 [2])              self.lineEdit_TGD.setPlaceholderText(str(self.PG_NUM_list1 [2]))         ##红烧肉    def onClick7(self):##  临时号桌桌红烧肉增加        self.lineEdit_HSR.clear()        print("执行了红烧肉增加按钮")          self.PG_NUM_list1 [3]+= 1        print("红烧肉份数",self.PG_NUM_list1 [3])         self.lineEdit_HSR.setPlaceholderText(str(self.PG_NUM_list1 [3]))    def onClick8(self):##  临时号桌红烧肉减少        self.lineEdit_HSR.clear()        if self.PG_NUM_list1 [3]-1>=0 :             print("执行了红烧肉减少按钮")               self.PG_NUM_list1 [3]-= 1             print("红烧肉份数",self.PG_NUM_list1 [3])              self.lineEdit_HSR.setPlaceholderText(str(self.PG_NUM_list1 [3]))    ##炒土豆丝    def onClick9(self):##  临时号桌炒土豆丝增加        self.lineEdit_TDS.clear()        print("执行了炒土豆丝增加按钮")          self.PG_NUM_list1 [4]+= 1        print("炒土豆丝份数",self.PG_NUM_list1 [4])         self.lineEdit_TDS.setPlaceholderText(str(self.PG_NUM_list1 [4]))    def onClick10(self):##  临时号桌炒土豆丝减少        self.lineEdit_TDS.clear()        if self.PG_NUM_list1 [4]-1>=0 :             print("执行了炒土豆丝减少按钮")               self.PG_NUM_list1 [4]-= 1             print("炒土豆丝份数",self.PG_NUM_list1 [4])              self.lineEdit_TDS.setPlaceholderText(str(self.PG_NUM_list1 [4]))       ##炝炒藕片    def onClick11(self):##  临时号桌炝炒藕片增加        self.lineEdit_COPD.clear()        print("执行了炝炒藕片增加按钮")          self.PG_NUM_list1 [5]+= 1        print("炝炒藕片份数",self.PG_NUM_list1 [5])         self.lineEdit_COPD.setPlaceholderText(str(self.PG_NUM_list1 [5]))    def onClick12(self):##  临时号桌炝炒藕片减少        self.lineEdit_COPD.clear()        if self.PG_NUM_list1 [5]-1>=0 :             print("执行了炝炒藕片减少按钮")               self.PG_NUM_list1 [5]-= 1             print("炝炒藕片份数",self.PG_NUM_list1 [5])              self.lineEdit_COPD.setPlaceholderText(str(self.PG_NUM_list1 [5]))     ##辣炒土豆片    def onClick13(self):##  临时号桌辣炒土豆片增加        self.lineEdit_TDP.clear()        print("执行了辣炒土豆片增加按钮")          self.PG_NUM_list1 [6]+= 1        print("辣炒土豆片份数",self.PG_NUM_list1 [6])         self.lineEdit_TDP.setPlaceholderText(str(self.PG_NUM_list1 [6]))    def onClick14(self):##  临时号桌炝炒藕片减少        self.lineEdit_TDP.clear()        if self.PG_NUM_list1 [6]-1>=0 :             print("执行了辣炒土豆片减少按钮")               self.PG_NUM_list1 [6]-= 1             print("辣炒土豆片份数",self.PG_NUM_list1 [6])              self.lineEdit_TDP.setPlaceholderText(str(self.PG_NUM_list1 [6]))     ##醋溜豆芽    def onClick15(self):##  临时号桌醋溜豆芽增加        self.lineEdit_DY.clear()        print("执行了醋溜豆芽增加按钮")          self.PG_NUM_list1 [7]+= 1        print("醋溜豆芽份数",self.PG_NUM_list1 [7])         self.lineEdit_DY.setPlaceholderText(str(self.PG_NUM_list1 [7]))    def onClick16(self):##  临时号桌醋溜豆芽减少        self.lineEdit_DY.clear()        if self.PG_NUM_list1 [7]-1>=0 :             print("执行了醋溜豆芽减少按钮")               self.PG_NUM_list1 [7]-= 1             print("醋溜豆芽份数",self.PG_NUM_list1 [7])              self.lineEdit_DY.setPlaceholderText(str(self.PG_NUM_list1 [7]))         ##疙瘩汤    def onClick17(self):##  执临时号桌疙瘩汤增加        self.lineEdit_GDT.clear()        print("执行了疙瘩汤增加按钮")          self.PG_NUM_list1 [8]+= 1        print("疙瘩汤份数",self.PG_NUM_list1 [8])         self.lineEdit_GDT.setPlaceholderText(str(self.PG_NUM_list1 [8]))    def onClick18(self):##  临时号桌疙瘩汤减少        self.lineEdit_GDT.clear()        if self.PG_NUM_list1 [8]-1>=0 :             print("执行了疙瘩汤减少按钮")               self.PG_NUM_list1 [8]-= 1             print("疙瘩汤份数",self.PG_NUM_list1 [8])              self.lineEdit_GDT.setPlaceholderText(str(self.PG_NUM_list1 [8]))        ##番茄汤    def onClick19(self):##  临时号桌番茄汤增加        self.lineEdit_FQT.clear()        print("执行了番茄汤增加按钮")          self.PG_NUM_list1 [9]+= 1        print("番茄汤份数",self.PG_NUM_list1 [9])         self.lineEdit_FQT.setPlaceholderText(str(self.PG_NUM_list1 [9]))    def onClick20(self):##  临时号桌番茄汤减少        self.lineEdit_FQT.clear()        if self.PG_NUM_list1 [9]-1>=0 :             print("执行了番茄汤减少按钮")               self.PG_NUM_list1 [9]-= 1             print("番茄汤份数",self.PG_NUM_list1 [9])              self.lineEdit_FQT.setPlaceholderText(str(self.PG_NUM_list1 [9]))     ##米饭    def onClick21(self):##  临时号桌米饭增加        self.lineEdit_MF.clear()        print("执行了米饭增加按钮")          self.PG_NUM_list1 [10]+= 1        print("米饭份数",self.PG_NUM_list1 [10])         self.lineEdit_MF.setPlaceholderText(str(self.PG_NUM_list1 [10]))    def onClick22(self):##  临时号桌米饭减少        self.lineEdit_MF.clear()        if self.PG_NUM_list1 [10]-1>=0 :             print("执行了米饭减少按钮")               self.PG_NUM_list1 [10]-= 1             print("米饭份数",self.PG_NUM_list1 [10])              self.lineEdit_MF.setPlaceholderText(str(self.PG_NUM_list1 [10]))    ##面条    def onClick23(self):##  临时号桌面条增加        self.lineEdit_MT.clear()        print("执行了面条增加按钮")          self.PG_NUM_list1 [11]+= 1        print("面条份数",self.PG_NUM_list1 [11])         self.lineEdit_MT.setPlaceholderText(str(self.PG_NUM_list1 [11]))    def onClick24(self):##  临时号桌面条减少        self.lineEdit_MT.clear()        if self.PG_NUM_list1 [11]-1>=0 :             print("执行了面条减少按钮")               self.PG_NUM_list1 [11]-= 1             print("面条份数",self.PG_NUM_list1 [11])              self.lineEdit_MT.setPlaceholderText(str(self.PG_NUM_list1 [11]))    ##下单处理    def onClick25(self):##  下单按钮触发        """判断CheckBox是否被选中"""        is_selected1 = self.checkBox_1_ZH_XD.isChecked()##1号桌复选按钮判断        is_selected2 = self.checkBox_2_ZH_XD.isChecked()##2号桌复选按钮判断        is_selected3 = self.checkBox_3_ZH_XD.isChecked()##3号桌复选按钮判断        is_selected4 = self.checkBox_4_ZH_XD.isChecked()##4号桌复选按钮判断        is_selected5 = self.checkBox_5_ZH_XD.isChecked()##5号桌复选按钮判断        is_selected6 = self.checkBox_6_ZH_XD.isChecked()##6号桌复选按钮判断        if is_selected1 == True:             self.textBrowser_XD.clear()             print("选中了1号桌")             self.PG_NUM_list2 = self.PG_NUM_list1             self.textBrowser_XD.append("1号桌下单成功")##显示框显示内容             self.PG_NUM_list1 = list(self.PG_NUM_list0)             print("1号桌下单后值",self.PG_NUM_list2)             print("清零号桌下单后值",self.PG_NUM_list0)                                             print("临时号桌下单完成后值",self.PG_NUM_list1)         if is_selected2 == True:             self.textBrowser_XD.clear()             print("选中了2号桌")             self.PG_NUM_list3 = self.PG_NUM_list1             self.textBrowser_XD.append("2号桌下单成功")##显示框显示内容             self.PG_NUM_list1 = list(self.PG_NUM_list0)             print("2号桌下单后值",self.PG_NUM_list3)             print("清零号桌下单后值",self.PG_NUM_list0)                                             print("临时号桌下单完成后值",self.PG_NUM_list1)                       if is_selected3 == True:             self.textBrowser_XD.clear()             print("选中了3号桌"             self.PG_NUM_list4 = self.PG_NUM_list1             self.textBrowser_XD.append("3号桌下单成功")##显示框显示内容             self.PG_NUM_list1 = list(self.PG_NUM_list0)             print("3号桌下单后值",self.PG_NUM_list4)              print("清零号桌下单后值",self.PG_NUM_list0)                                            print("临时号桌下单完成后值",self.PG_NUM_list1)                     if is_selected4 == True:             self.textBrowser_XD.clear()                         print("选中了4号桌"             self.PG_NUM_list5 = self.PG_NUM_list1             self.textBrowser_XD.append("4号桌下单成功")##显示框显示内容             self.PG_NUM_list1 = list(self.PG_NUM_list0)              print("4号桌下单后值",self.PG_NUM_list5)              print("清零号桌下单后值",self.PG_NUM_list0)                                           print("临时号桌下单完成后值",self.PG_NUM_list1)                     if is_selected5 == True:             self.textBrowser_XD.clear()                         print("选中了5号桌"             self.PG_NUM_list6 = self.PG_NUM_list1             self.textBrowser_XD.append("5号桌下单成功")##显示框显示内容             self.PG_NUM_list1 = list(self.PG_NUM_list0)             print("5号桌下单后值",self.PG_NUM_list6)             print("清零号桌下单后值",self.PG_NUM_list0)                                             print("临时号桌下单完成后值",self.PG_NUM_list1)                                  if is_selected6 == True:             self.textBrowser_XD.clear()                         print("选中了6号桌"             self.PG_NUM_list7 = self.PG_NUM_list1             self.textBrowser_XD.append("6号桌下单成功")##显示框显示内容             self.PG_NUM_list1 = list(self.PG_NUM_list0)             print("6号桌下单后值",self.PG_NUM_list7)             print("清零号桌下单后值",self.PG_NUM_list0)                                             print("临时号桌下单完成后值",self.PG_NUM_list1)     ##查看账单    def onClick26(self):##  查看账单        ZJXF0=0        ZJXF1=0        ZJXF2=0        ZJXF3=0        ZJXF4=0        ZJXF5=0        ZJXF6=0        ZJXF7=0        ZJXF8=0        ZJXF9=0        ZJXF10=0        ZJXF11=0        """判断CheckBox是否被选中"""        is_selected_ZD_1 = self.checkBox_1_ZH_JS.isChecked()##1号桌复选按钮判断        is_selected_ZD_2 = self.checkBox_2_ZH_JS.isChecked()##2号桌复选按钮判断        is_selected_ZD_3 = self.checkBox_3_ZH_JS.isChecked()##3号桌复选按钮判断        is_selected_ZD_4 = self.checkBox_4_ZH_JS.isChecked()##4号桌复选按钮判断        is_selected_ZD_5 = self.checkBox_5_ZH_JS.isChecked()##5号桌复选按钮判断        is_selected_ZD_6 = self.checkBox_6_ZH_JS.isChecked()##6号桌复选按钮判断        ##判断查询桌号进行临时赋值        if is_selected_ZD_1==True :            print(self.PG_NUM_list2)            self.PG_NUM_list8 = self.PG_NUM_list2        if is_selected_ZD_2==True :            print(self.PG_NUM_list3)            self.PG_NUM_list8 = self.PG_NUM_list3        if is_selected_ZD_3==True :            print(self.PG_NUM_list4)            self.PG_NUM_list8 = self.PG_NUM_list4        if is_selected_ZD_4==True :            print(self.PG_NUM_list5)            self.PG_NUM_list8 = self.PG_NUM_list5        if is_selected_ZD_5==True :            print(self.PG_NUM_list6)            self.PG_NUM_list8 = self.PG_NUM_list6        if is_selected_ZD_6==True :            print(self.PG_NUM_list7)            self.PG_NUM_list8 = self.PG_NUM_list7        ##显示赋值后的菜单        if is_selected_ZD_1==True or is_selected_ZD_2==True or is_selected_ZD_3==True or is_selected_ZD_4==True or is_selected_ZD_5==True or is_selected_ZD_6==True :            self.textBrowser.clear()            if self.PG_NUM_list8[0] > 0:                    str_XS_0="红烧排骨"+"X"+str(self.PG_NUM_list8 [0])+" "+str(self.PG_NUM_list8 [0]*48)+"元"                 print(str_XS_0)                 self.textBrowser.append(str_XS_0)##显示框显示内容                 ZJXF0 = self.PG_NUM_list8 [0]*48            if self.PG_NUM_list8[1] > 0:                    str_XS_1="山东炒鸡"+"X"+str(self.PG_NUM_list8 [1])+" "+str(self.PG_NUM_list8 [1]*48)+"元"                 print(str_XS_1)                 self.textBrowser.append(str_XS_1)##显示框显示内容                 ZJXF1 = self.PG_NUM_list8 [1]*48            if self.PG_NUM_list8[2] > 0:                    str_XS_2="铁锅炖"+"X"+str(self.PG_NUM_list8 [2])+" "+str(self.PG_NUM_list8 [2]*48)+"元"                 print(str_XS_2)                 self.textBrowser.append(str_XS_2)##显示框显示内容                 ZJXF2 = self.PG_NUM_list8 [2]*48            if self.PG_NUM_list8[3] > 0:                    str_XS_3="红烧肉"+"X"+str(self.PG_NUM_list8 [3])+" "+str(self.PG_NUM_list8 [3]*48)+"元"                 print(str_XS_3)                 self.textBrowser.append(str_XS_3)##显示框显示内容                 ZJXF3 = self.PG_NUM_list8 [3]*48            if self.PG_NUM_list8[4] > 0:                    str_XS_4="辣炒土豆丝"+"X"+str(self.PG_NUM_list8 [4])+" "+str(self.PG_NUM_list8 [4]*28)+"元"                 print(str_XS_4)                 self.textBrowser.append(str_XS_4)##显示框显示内容                 ZJXF4 = self.PG_NUM_list8 [4]*28               if self.PG_NUM_list8[5] > 0:                    str_XS_5="呛炒藕片"+"X"+str(self.PG_NUM_list8 [5])+" "+str(self.PG_NUM_list8 [5]*28)+"元"                 print(str_XS_5)                 self.textBrowser.append(str_XS_5)##显示框显示内容                 ZJXF5 = self.PG_NUM_list8 [5]*28            if self.PG_NUM_list8[6] > 0:                    str_XS_6="辣炒土豆片"+"X"+str(self.PG_NUM_list8 [6])+" "+str(self.PG_NUM_list8 [6]*28)+"元"                 print(str_XS_6)                 self.textBrowser.append(str_XS_6)##显示框显示内容                 ZJXF6 = self.PG_NUM_list8 [6]*28            if self.PG_NUM_list8[7] > 0:                    str_XS_7="醋溜豆芽"+"X"+str(self.PG_NUM_list8 [7])+" "+str(self.PG_NUM_list8 [7]*28)+"元"                 print(str_XS_7)                 self.textBrowser.append(str_XS_7)##显示框显示内容                 ZJXF7 = self.PG_NUM_list8 [7]*28            if self.PG_NUM_list8[8] > 0:                    str_XS_8="疙瘩汤"+"X"+str(self.PG_NUM_list8 [8])+" "+str(self.PG_NUM_list8 [8]*18)+"元"                 print(str_XS_8)                 self.textBrowser.append(str_XS_8)##显示框显示内容                 ZJXF8 = self.PG_NUM_list8 [8]*18            if self.PG_NUM_list8[9] > 0:                    str_XS_9="番茄鸡蛋汤"+"X"+str(self.PG_NUM_list8 [9])+" "+str(self.PG_NUM_list8 [9]*18)+"元"                 print(str_XS_9)                 self.textBrowser.append(str_XS_9)##显示框显示内容                 ZJXF9 = self.PG_NUM_list8 [9]*18            if self.PG_NUM_list8[10] > 0:                    str_XS_10="米饭"+"X"+str(self.PG_NUM_list8 [10])+" "+str(self.PG_NUM_list8 [10]*4)+"元"                 print(str_XS_10)                 self.textBrowser.append(str_XS_10)##显示框显示内容                 ZJXF10 = self.PG_NUM_list8 [10]*4            if self.PG_NUM_list8[11] > 0:                    str_XS_11="面条"+"X"+str(self.PG_NUM_list8 [11])+" "+str(self.PG_NUM_list8 [11]*4)+"元"                 print(str_XS_11)                 self.textBrowser.append(str_XS_11)##显示框显示内容                 ZJXF11 = self.PG_NUM_list8 [11]*4            ZJXF=ZJXF0+ZJXF1+ZJXF2+ZJXF3+ZJXF4+ZJXF5+ZJXF6+ZJXF7+ZJXF8+ZJXF9+ZJXF10+ZJXF11            str_XS_12="您的账单金额为: "+str(ZJXF)+"元"            self.textBrowser.append(str_XS_12)##显示框显示内容        else:            self.textBrowser.append("当前查询桌号无消费")##显示框显示内容    ##账单结算    def onClick27(self):##  账单结算清除列表        """判断CheckBox是否被选中"""        is_selected_ZDJS_1 = self.checkBox_1_ZH_JS.isChecked()##1号桌复选按钮判断        is_selected_ZDJS_2 = self.checkBox_2_ZH_JS.isChecked()##2号桌复选按钮判断        is_selected_ZDJS_3 = self.checkBox_3_ZH_JS.isChecked()##3号桌复选按钮判断        is_selected_ZDJS_4 = self.checkBox_4_ZH_JS.isChecked()##4号桌复选按钮判断        is_selected_ZDJS_5 = self.checkBox_5_ZH_JS.isChecked()##5号桌复选按钮判断        is_selected_ZDJS_6 = self.checkBox_6_ZH_JS.isChecked()##6号桌复选按钮判断        ##判断查询桌号进行清空赋值        if is_selected_ZDJS_1==True :            ##清零操作            for i1 in range(12):                self.PG_NUM_list2[i1] = 0            print(self.PG_NUM_list2)            # 使用all()函数和列表推导式            if all(x1 == 0 for x1 in self.PG_NUM_list2):                self.textBrowser.clear()                self.textBrowser.append("1号桌结算完成")##显示框显示内容            else:                self.textBrowser.clear()                                self.textBrowser.append("系统错误结算失败")##显示框显示内容        if is_selected_ZDJS_2==True :            ##清零操作            for i2 in range(12):                self.PG_NUM_list3[i2] = 0                        if all(x2 == 0 for x2 in self.PG_NUM_list3):                self.textBrowser.clear()                self.textBrowser.append("2号桌结算完成")##显示框显示内容            else:                self.textBrowser.clear()                                self.textBrowser.append("系统错误结算失败")##显示框显示内容        if is_selected_ZDJS_3==True :            ##清零操作            for i3 in range(12):                self.PG_NUM_list4[i3] = 0            if all(x3 == 0 for x3 in self.PG_NUM_list4):                self.textBrowser.clear()                self.textBrowser.append("3号桌结算完成")##显示框显示内容            else:                self.textBrowser.clear()                                self.textBrowser.append("系统错误结算失败")##显示框显示内容        if is_selected_ZDJS_4==True :            ##清零操作            for i4 in range(12):                self.PG_NUM_list5[i4] = 0            if all(x4 == 0 for x4 in self.PG_NUM_list5):                self.textBrowser.clear()                self.textBrowser.append("4号桌结算完成")##显示框显示内容            else:                self.textBrowser.clear()                                self.textBrowser.append("系统错误结算失败")##显示框显示内容        if is_selected_ZDJS_5==True :            ##清零操作            for i5 in range(12):                self.PG_NUM_list6[i5] = 0            if all(x5 == 0 for x5 in self.PG_NUM_list6):                self.textBrowser.clear()                self.textBrowser.append("5号桌结算完成")##显示框显示内容            else:                self.textBrowser.clear()                                self.textBrowser.append("系统错误结算失败")##显示框显示内容        if is_selected_ZDJS_6==True :            ##清零操作            for i6 in range(12):                self.PG_NUM_list7[i6] = 0            if all(x6 == 0 for x6 in self.PG_NUM_list7):                self.textBrowser.clear()                self.textBrowser.append("6号桌结算完成")##显示框显示内容            else:                self.textBrowser.clear()                                self.textBrowser.append("系统错误结算失败")##显示框显示内容# 主程序入口if __name__ == "__main__":    # 创建应用实例    app = QApplication(sys.argv)    # 实例化主窗口    main_window = MainWindow()    # 显示窗口    main_window.show()    # 启动应用事件循环    sys.exit(app.exec())

最新文章

随机文章

基本 文件 流程 错误 SQL 调试
  1. 请求信息 : 2026-03-01 01:10:55 HTTP/2.0 GET : https://f.mffb.com.cn/a/475422.html
  2. 运行时间 : 0.196651s [ 吞吐率:5.09req/s ] 内存消耗:4,782.29kb 文件加载:140
  3. 缓存信息 : 0 reads,0 writes
  4. 会话信息 : SESSION_ID=f0785ce18bad2758e5e6fcd6e5ea9e76
  1. /yingpanguazai/ssd/ssd1/www/f.mffb.com.cn/public/index.php ( 0.79 KB )
  2. /yingpanguazai/ssd/ssd1/www/f.mffb.com.cn/vendor/autoload.php ( 0.17 KB )
  3. /yingpanguazai/ssd/ssd1/www/f.mffb.com.cn/vendor/composer/autoload_real.php ( 2.49 KB )
  4. /yingpanguazai/ssd/ssd1/www/f.mffb.com.cn/vendor/composer/platform_check.php ( 0.90 KB )
  5. /yingpanguazai/ssd/ssd1/www/f.mffb.com.cn/vendor/composer/ClassLoader.php ( 14.03 KB )
  6. /yingpanguazai/ssd/ssd1/www/f.mffb.com.cn/vendor/composer/autoload_static.php ( 4.90 KB )
  7. /yingpanguazai/ssd/ssd1/www/f.mffb.com.cn/vendor/topthink/think-helper/src/helper.php ( 8.34 KB )
  8. /yingpanguazai/ssd/ssd1/www/f.mffb.com.cn/vendor/topthink/think-validate/src/helper.php ( 2.19 KB )
  9. /yingpanguazai/ssd/ssd1/www/f.mffb.com.cn/vendor/topthink/think-orm/src/helper.php ( 1.47 KB )
  10. /yingpanguazai/ssd/ssd1/www/f.mffb.com.cn/vendor/topthink/think-orm/stubs/load_stubs.php ( 0.16 KB )
  11. /yingpanguazai/ssd/ssd1/www/f.mffb.com.cn/vendor/topthink/framework/src/think/Exception.php ( 1.69 KB )
  12. /yingpanguazai/ssd/ssd1/www/f.mffb.com.cn/vendor/topthink/think-container/src/Facade.php ( 2.71 KB )
  13. /yingpanguazai/ssd/ssd1/www/f.mffb.com.cn/vendor/symfony/deprecation-contracts/function.php ( 0.99 KB )
  14. /yingpanguazai/ssd/ssd1/www/f.mffb.com.cn/vendor/symfony/polyfill-mbstring/bootstrap.php ( 8.26 KB )
  15. /yingpanguazai/ssd/ssd1/www/f.mffb.com.cn/vendor/symfony/polyfill-mbstring/bootstrap80.php ( 9.78 KB )
  16. /yingpanguazai/ssd/ssd1/www/f.mffb.com.cn/vendor/symfony/var-dumper/Resources/functions/dump.php ( 1.49 KB )
  17. /yingpanguazai/ssd/ssd1/www/f.mffb.com.cn/vendor/topthink/think-dumper/src/helper.php ( 0.18 KB )
  18. /yingpanguazai/ssd/ssd1/www/f.mffb.com.cn/vendor/symfony/var-dumper/VarDumper.php ( 4.30 KB )
  19. /yingpanguazai/ssd/ssd1/www/f.mffb.com.cn/vendor/topthink/framework/src/think/App.php ( 15.30 KB )
  20. /yingpanguazai/ssd/ssd1/www/f.mffb.com.cn/vendor/topthink/think-container/src/Container.php ( 15.76 KB )
  21. /yingpanguazai/ssd/ssd1/www/f.mffb.com.cn/vendor/psr/container/src/ContainerInterface.php ( 1.02 KB )
  22. /yingpanguazai/ssd/ssd1/www/f.mffb.com.cn/app/provider.php ( 0.19 KB )
  23. /yingpanguazai/ssd/ssd1/www/f.mffb.com.cn/vendor/topthink/framework/src/think/Http.php ( 6.04 KB )
  24. /yingpanguazai/ssd/ssd1/www/f.mffb.com.cn/vendor/topthink/think-helper/src/helper/Str.php ( 7.29 KB )
  25. /yingpanguazai/ssd/ssd1/www/f.mffb.com.cn/vendor/topthink/framework/src/think/Env.php ( 4.68 KB )
  26. /yingpanguazai/ssd/ssd1/www/f.mffb.com.cn/app/common.php ( 0.03 KB )
  27. /yingpanguazai/ssd/ssd1/www/f.mffb.com.cn/vendor/topthink/framework/src/helper.php ( 18.78 KB )
  28. /yingpanguazai/ssd/ssd1/www/f.mffb.com.cn/vendor/topthink/framework/src/think/Config.php ( 5.54 KB )
  29. /yingpanguazai/ssd/ssd1/www/f.mffb.com.cn/config/app.php ( 0.95 KB )
  30. /yingpanguazai/ssd/ssd1/www/f.mffb.com.cn/config/cache.php ( 0.78 KB )
  31. /yingpanguazai/ssd/ssd1/www/f.mffb.com.cn/config/console.php ( 0.23 KB )
  32. /yingpanguazai/ssd/ssd1/www/f.mffb.com.cn/config/cookie.php ( 0.56 KB )
  33. /yingpanguazai/ssd/ssd1/www/f.mffb.com.cn/config/database.php ( 2.48 KB )
  34. /yingpanguazai/ssd/ssd1/www/f.mffb.com.cn/vendor/topthink/framework/src/think/facade/Env.php ( 1.67 KB )
  35. /yingpanguazai/ssd/ssd1/www/f.mffb.com.cn/config/filesystem.php ( 0.61 KB )
  36. /yingpanguazai/ssd/ssd1/www/f.mffb.com.cn/config/lang.php ( 0.91 KB )
  37. /yingpanguazai/ssd/ssd1/www/f.mffb.com.cn/config/log.php ( 1.35 KB )
  38. /yingpanguazai/ssd/ssd1/www/f.mffb.com.cn/config/middleware.php ( 0.19 KB )
  39. /yingpanguazai/ssd/ssd1/www/f.mffb.com.cn/config/route.php ( 1.89 KB )
  40. /yingpanguazai/ssd/ssd1/www/f.mffb.com.cn/config/session.php ( 0.57 KB )
  41. /yingpanguazai/ssd/ssd1/www/f.mffb.com.cn/config/trace.php ( 0.34 KB )
  42. /yingpanguazai/ssd/ssd1/www/f.mffb.com.cn/config/view.php ( 0.82 KB )
  43. /yingpanguazai/ssd/ssd1/www/f.mffb.com.cn/app/event.php ( 0.25 KB )
  44. /yingpanguazai/ssd/ssd1/www/f.mffb.com.cn/vendor/topthink/framework/src/think/Event.php ( 7.67 KB )
  45. /yingpanguazai/ssd/ssd1/www/f.mffb.com.cn/app/service.php ( 0.13 KB )
  46. /yingpanguazai/ssd/ssd1/www/f.mffb.com.cn/app/AppService.php ( 0.26 KB )
  47. /yingpanguazai/ssd/ssd1/www/f.mffb.com.cn/vendor/topthink/framework/src/think/Service.php ( 1.64 KB )
  48. /yingpanguazai/ssd/ssd1/www/f.mffb.com.cn/vendor/topthink/framework/src/think/Lang.php ( 7.35 KB )
  49. /yingpanguazai/ssd/ssd1/www/f.mffb.com.cn/vendor/topthink/framework/src/lang/zh-cn.php ( 13.70 KB )
  50. /yingpanguazai/ssd/ssd1/www/f.mffb.com.cn/vendor/topthink/framework/src/think/initializer/Error.php ( 3.31 KB )
  51. /yingpanguazai/ssd/ssd1/www/f.mffb.com.cn/vendor/topthink/framework/src/think/initializer/RegisterService.php ( 1.33 KB )
  52. /yingpanguazai/ssd/ssd1/www/f.mffb.com.cn/vendor/services.php ( 0.14 KB )
  53. /yingpanguazai/ssd/ssd1/www/f.mffb.com.cn/vendor/topthink/framework/src/think/service/PaginatorService.php ( 1.52 KB )
  54. /yingpanguazai/ssd/ssd1/www/f.mffb.com.cn/vendor/topthink/framework/src/think/service/ValidateService.php ( 0.99 KB )
  55. /yingpanguazai/ssd/ssd1/www/f.mffb.com.cn/vendor/topthink/framework/src/think/service/ModelService.php ( 2.04 KB )
  56. /yingpanguazai/ssd/ssd1/www/f.mffb.com.cn/vendor/topthink/think-trace/src/Service.php ( 0.77 KB )
  57. /yingpanguazai/ssd/ssd1/www/f.mffb.com.cn/vendor/topthink/framework/src/think/Middleware.php ( 6.72 KB )
  58. /yingpanguazai/ssd/ssd1/www/f.mffb.com.cn/vendor/topthink/framework/src/think/initializer/BootService.php ( 0.77 KB )
  59. /yingpanguazai/ssd/ssd1/www/f.mffb.com.cn/vendor/topthink/think-orm/src/Paginator.php ( 11.86 KB )
  60. /yingpanguazai/ssd/ssd1/www/f.mffb.com.cn/vendor/topthink/think-validate/src/Validate.php ( 63.20 KB )
  61. /yingpanguazai/ssd/ssd1/www/f.mffb.com.cn/vendor/topthink/think-orm/src/Model.php ( 23.55 KB )
  62. /yingpanguazai/ssd/ssd1/www/f.mffb.com.cn/vendor/topthink/think-orm/src/model/concern/Attribute.php ( 21.05 KB )
  63. /yingpanguazai/ssd/ssd1/www/f.mffb.com.cn/vendor/topthink/think-orm/src/model/concern/AutoWriteData.php ( 4.21 KB )
  64. /yingpanguazai/ssd/ssd1/www/f.mffb.com.cn/vendor/topthink/think-orm/src/model/concern/Conversion.php ( 6.44 KB )
  65. /yingpanguazai/ssd/ssd1/www/f.mffb.com.cn/vendor/topthink/think-orm/src/model/concern/DbConnect.php ( 5.16 KB )
  66. /yingpanguazai/ssd/ssd1/www/f.mffb.com.cn/vendor/topthink/think-orm/src/model/concern/ModelEvent.php ( 2.33 KB )
  67. /yingpanguazai/ssd/ssd1/www/f.mffb.com.cn/vendor/topthink/think-orm/src/model/concern/RelationShip.php ( 28.29 KB )
  68. /yingpanguazai/ssd/ssd1/www/f.mffb.com.cn/vendor/topthink/think-helper/src/contract/Arrayable.php ( 0.09 KB )
  69. /yingpanguazai/ssd/ssd1/www/f.mffb.com.cn/vendor/topthink/think-helper/src/contract/Jsonable.php ( 0.13 KB )
  70. /yingpanguazai/ssd/ssd1/www/f.mffb.com.cn/vendor/topthink/think-orm/src/model/contract/Modelable.php ( 0.09 KB )
  71. /yingpanguazai/ssd/ssd1/www/f.mffb.com.cn/vendor/topthink/framework/src/think/Db.php ( 2.88 KB )
  72. /yingpanguazai/ssd/ssd1/www/f.mffb.com.cn/vendor/topthink/think-orm/src/DbManager.php ( 8.52 KB )
  73. /yingpanguazai/ssd/ssd1/www/f.mffb.com.cn/vendor/topthink/framework/src/think/Log.php ( 6.28 KB )
  74. /yingpanguazai/ssd/ssd1/www/f.mffb.com.cn/vendor/topthink/framework/src/think/Manager.php ( 3.92 KB )
  75. /yingpanguazai/ssd/ssd1/www/f.mffb.com.cn/vendor/psr/log/src/LoggerTrait.php ( 2.69 KB )
  76. /yingpanguazai/ssd/ssd1/www/f.mffb.com.cn/vendor/psr/log/src/LoggerInterface.php ( 2.71 KB )
  77. /yingpanguazai/ssd/ssd1/www/f.mffb.com.cn/vendor/topthink/framework/src/think/Cache.php ( 4.92 KB )
  78. /yingpanguazai/ssd/ssd1/www/f.mffb.com.cn/vendor/psr/simple-cache/src/CacheInterface.php ( 4.71 KB )
  79. /yingpanguazai/ssd/ssd1/www/f.mffb.com.cn/vendor/topthink/think-helper/src/helper/Arr.php ( 16.63 KB )
  80. /yingpanguazai/ssd/ssd1/www/f.mffb.com.cn/vendor/topthink/framework/src/think/cache/driver/File.php ( 7.84 KB )
  81. /yingpanguazai/ssd/ssd1/www/f.mffb.com.cn/vendor/topthink/framework/src/think/cache/Driver.php ( 9.03 KB )
  82. /yingpanguazai/ssd/ssd1/www/f.mffb.com.cn/vendor/topthink/framework/src/think/contract/CacheHandlerInterface.php ( 1.99 KB )
  83. /yingpanguazai/ssd/ssd1/www/f.mffb.com.cn/app/Request.php ( 0.09 KB )
  84. /yingpanguazai/ssd/ssd1/www/f.mffb.com.cn/vendor/topthink/framework/src/think/Request.php ( 55.78 KB )
  85. /yingpanguazai/ssd/ssd1/www/f.mffb.com.cn/app/middleware.php ( 0.25 KB )
  86. /yingpanguazai/ssd/ssd1/www/f.mffb.com.cn/vendor/topthink/framework/src/think/Pipeline.php ( 2.61 KB )
  87. /yingpanguazai/ssd/ssd1/www/f.mffb.com.cn/vendor/topthink/think-trace/src/TraceDebug.php ( 3.40 KB )
  88. /yingpanguazai/ssd/ssd1/www/f.mffb.com.cn/vendor/topthink/framework/src/think/middleware/SessionInit.php ( 1.94 KB )
  89. /yingpanguazai/ssd/ssd1/www/f.mffb.com.cn/vendor/topthink/framework/src/think/Session.php ( 1.80 KB )
  90. /yingpanguazai/ssd/ssd1/www/f.mffb.com.cn/vendor/topthink/framework/src/think/session/driver/File.php ( 6.27 KB )
  91. /yingpanguazai/ssd/ssd1/www/f.mffb.com.cn/vendor/topthink/framework/src/think/contract/SessionHandlerInterface.php ( 0.87 KB )
  92. /yingpanguazai/ssd/ssd1/www/f.mffb.com.cn/vendor/topthink/framework/src/think/session/Store.php ( 7.12 KB )
  93. /yingpanguazai/ssd/ssd1/www/f.mffb.com.cn/vendor/topthink/framework/src/think/Route.php ( 23.73 KB )
  94. /yingpanguazai/ssd/ssd1/www/f.mffb.com.cn/vendor/topthink/framework/src/think/route/RuleName.php ( 5.75 KB )
  95. /yingpanguazai/ssd/ssd1/www/f.mffb.com.cn/vendor/topthink/framework/src/think/route/Domain.php ( 2.53 KB )
  96. /yingpanguazai/ssd/ssd1/www/f.mffb.com.cn/vendor/topthink/framework/src/think/route/RuleGroup.php ( 22.43 KB )
  97. /yingpanguazai/ssd/ssd1/www/f.mffb.com.cn/vendor/topthink/framework/src/think/route/Rule.php ( 26.95 KB )
  98. /yingpanguazai/ssd/ssd1/www/f.mffb.com.cn/vendor/topthink/framework/src/think/route/RuleItem.php ( 9.78 KB )
  99. /yingpanguazai/ssd/ssd1/www/f.mffb.com.cn/route/app.php ( 1.72 KB )
  100. /yingpanguazai/ssd/ssd1/www/f.mffb.com.cn/vendor/topthink/framework/src/think/facade/Route.php ( 4.70 KB )
  101. /yingpanguazai/ssd/ssd1/www/f.mffb.com.cn/vendor/topthink/framework/src/think/route/dispatch/Controller.php ( 4.74 KB )
  102. /yingpanguazai/ssd/ssd1/www/f.mffb.com.cn/vendor/topthink/framework/src/think/route/Dispatch.php ( 10.44 KB )
  103. /yingpanguazai/ssd/ssd1/www/f.mffb.com.cn/app/controller/Index.php ( 4.81 KB )
  104. /yingpanguazai/ssd/ssd1/www/f.mffb.com.cn/app/BaseController.php ( 2.05 KB )
  105. /yingpanguazai/ssd/ssd1/www/f.mffb.com.cn/vendor/topthink/think-orm/src/facade/Db.php ( 0.93 KB )
  106. /yingpanguazai/ssd/ssd1/www/f.mffb.com.cn/vendor/topthink/think-orm/src/db/connector/Mysql.php ( 5.44 KB )
  107. /yingpanguazai/ssd/ssd1/www/f.mffb.com.cn/vendor/topthink/think-orm/src/db/PDOConnection.php ( 52.47 KB )
  108. /yingpanguazai/ssd/ssd1/www/f.mffb.com.cn/vendor/topthink/think-orm/src/db/Connection.php ( 8.39 KB )
  109. /yingpanguazai/ssd/ssd1/www/f.mffb.com.cn/vendor/topthink/think-orm/src/db/ConnectionInterface.php ( 4.57 KB )
  110. /yingpanguazai/ssd/ssd1/www/f.mffb.com.cn/vendor/topthink/think-orm/src/db/builder/Mysql.php ( 16.58 KB )
  111. /yingpanguazai/ssd/ssd1/www/f.mffb.com.cn/vendor/topthink/think-orm/src/db/Builder.php ( 24.06 KB )
  112. /yingpanguazai/ssd/ssd1/www/f.mffb.com.cn/vendor/topthink/think-orm/src/db/BaseBuilder.php ( 27.50 KB )
  113. /yingpanguazai/ssd/ssd1/www/f.mffb.com.cn/vendor/topthink/think-orm/src/db/Query.php ( 15.71 KB )
  114. /yingpanguazai/ssd/ssd1/www/f.mffb.com.cn/vendor/topthink/think-orm/src/db/BaseQuery.php ( 45.13 KB )
  115. /yingpanguazai/ssd/ssd1/www/f.mffb.com.cn/vendor/topthink/think-orm/src/db/concern/TimeFieldQuery.php ( 7.43 KB )
  116. /yingpanguazai/ssd/ssd1/www/f.mffb.com.cn/vendor/topthink/think-orm/src/db/concern/AggregateQuery.php ( 3.26 KB )
  117. /yingpanguazai/ssd/ssd1/www/f.mffb.com.cn/vendor/topthink/think-orm/src/db/concern/ModelRelationQuery.php ( 20.07 KB )
  118. /yingpanguazai/ssd/ssd1/www/f.mffb.com.cn/vendor/topthink/think-orm/src/db/concern/ParamsBind.php ( 3.66 KB )
  119. /yingpanguazai/ssd/ssd1/www/f.mffb.com.cn/vendor/topthink/think-orm/src/db/concern/ResultOperation.php ( 7.01 KB )
  120. /yingpanguazai/ssd/ssd1/www/f.mffb.com.cn/vendor/topthink/think-orm/src/db/concern/WhereQuery.php ( 19.37 KB )
  121. /yingpanguazai/ssd/ssd1/www/f.mffb.com.cn/vendor/topthink/think-orm/src/db/concern/JoinAndViewQuery.php ( 7.11 KB )
  122. /yingpanguazai/ssd/ssd1/www/f.mffb.com.cn/vendor/topthink/think-orm/src/db/concern/TableFieldInfo.php ( 2.63 KB )
  123. /yingpanguazai/ssd/ssd1/www/f.mffb.com.cn/vendor/topthink/think-orm/src/db/concern/Transaction.php ( 2.77 KB )
  124. /yingpanguazai/ssd/ssd1/www/f.mffb.com.cn/vendor/topthink/framework/src/think/log/driver/File.php ( 5.96 KB )
  125. /yingpanguazai/ssd/ssd1/www/f.mffb.com.cn/vendor/topthink/framework/src/think/contract/LogHandlerInterface.php ( 0.86 KB )
  126. /yingpanguazai/ssd/ssd1/www/f.mffb.com.cn/vendor/topthink/framework/src/think/log/Channel.php ( 3.89 KB )
  127. /yingpanguazai/ssd/ssd1/www/f.mffb.com.cn/vendor/topthink/framework/src/think/event/LogRecord.php ( 1.02 KB )
  128. /yingpanguazai/ssd/ssd1/www/f.mffb.com.cn/vendor/topthink/think-helper/src/Collection.php ( 16.47 KB )
  129. /yingpanguazai/ssd/ssd1/www/f.mffb.com.cn/vendor/topthink/framework/src/think/facade/View.php ( 1.70 KB )
  130. /yingpanguazai/ssd/ssd1/www/f.mffb.com.cn/vendor/topthink/framework/src/think/View.php ( 4.39 KB )
  131. /yingpanguazai/ssd/ssd1/www/f.mffb.com.cn/vendor/topthink/framework/src/think/Response.php ( 8.81 KB )
  132. /yingpanguazai/ssd/ssd1/www/f.mffb.com.cn/vendor/topthink/framework/src/think/response/View.php ( 3.29 KB )
  133. /yingpanguazai/ssd/ssd1/www/f.mffb.com.cn/vendor/topthink/framework/src/think/Cookie.php ( 6.06 KB )
  134. /yingpanguazai/ssd/ssd1/www/f.mffb.com.cn/vendor/topthink/think-view/src/Think.php ( 8.38 KB )
  135. /yingpanguazai/ssd/ssd1/www/f.mffb.com.cn/vendor/topthink/framework/src/think/contract/TemplateHandlerInterface.php ( 1.60 KB )
  136. /yingpanguazai/ssd/ssd1/www/f.mffb.com.cn/vendor/topthink/think-template/src/Template.php ( 46.61 KB )
  137. /yingpanguazai/ssd/ssd1/www/f.mffb.com.cn/vendor/topthink/think-template/src/template/driver/File.php ( 2.41 KB )
  138. /yingpanguazai/ssd/ssd1/www/f.mffb.com.cn/vendor/topthink/think-template/src/template/contract/DriverInterface.php ( 0.86 KB )
  139. /yingpanguazai/ssd/ssd1/www/f.mffb.com.cn/runtime/temp/067d451b9a0c665040f3f1bdd3293d68.php ( 11.98 KB )
  140. /yingpanguazai/ssd/ssd1/www/f.mffb.com.cn/vendor/topthink/think-trace/src/Html.php ( 4.42 KB )
  1. CONNECT:[ UseTime:0.000992s ] mysql:host=127.0.0.1;port=3306;dbname=f_mffb;charset=utf8mb4
  2. SHOW FULL COLUMNS FROM `fenlei` [ RunTime:0.001345s ]
  3. SELECT * FROM `fenlei` WHERE `fid` = 0 [ RunTime:0.000700s ]
  4. SELECT * FROM `fenlei` WHERE `fid` = 63 [ RunTime:0.000678s ]
  5. SHOW FULL COLUMNS FROM `set` [ RunTime:0.001388s ]
  6. SELECT * FROM `set` [ RunTime:0.000610s ]
  7. SHOW FULL COLUMNS FROM `article` [ RunTime:0.001469s ]
  8. SELECT * FROM `article` WHERE `id` = 475422 LIMIT 1 [ RunTime:0.001170s ]
  9. UPDATE `article` SET `lasttime` = 1772298655 WHERE `id` = 475422 [ RunTime:0.002150s ]
  10. SELECT * FROM `fenlei` WHERE `id` = 66 LIMIT 1 [ RunTime:0.000608s ]
  11. SELECT * FROM `article` WHERE `id` < 475422 ORDER BY `id` DESC LIMIT 1 [ RunTime:0.000955s ]
  12. SELECT * FROM `article` WHERE `id` > 475422 ORDER BY `id` ASC LIMIT 1 [ RunTime:0.001029s ]
  13. SELECT * FROM `article` WHERE `id` < 475422 ORDER BY `id` DESC LIMIT 10 [ RunTime:0.002086s ]
  14. SELECT * FROM `article` WHERE `id` < 475422 ORDER BY `id` DESC LIMIT 10,10 [ RunTime:0.002177s ]
  15. SELECT * FROM `article` WHERE `id` < 475422 ORDER BY `id` DESC LIMIT 20,10 [ RunTime:0.002955s ]
0.200373s