对 system 分区进行了全面排查,始终无法定位原因。经过多轮测试验证,最终确认问题出在内核层面的完整性校验机制。于是决定通过内核 Hook 的方式,对校验逻辑进行修改与绕过。
设备反复重启,首先要搞清楚是谁触发的重启。Linux 内核日志会记录重启前最后的活动,这是排查的第一入口。
adb shell cat /dev/kmsg
/dev/kmsg是内核日志的实时输出接口,比dmesg更适合抓取重启前的最后时刻日志。在设备重启前持续观察输出,重点关注重启前最后几行。
重启前最后时刻,日志中反复出现两个线程名:
file_check_threadmonitor_thread这两个名字明显是文件完整性校验相关的内核线程 —— 内核在后台持续检测 system 分区是否被篡改,一旦发现不一致就触发重启。
结论:重启原因 = 内核级 system 分区完整性校验,需要从内核层面 Hook 绕过。
要 Hook 内核函数,首先需要知道内核加载在内存的什么位置。
ARM64 架构下,内核被加载到物理内存的固定位置。/proc/iomem是内核导出的物理地址空间布局图,直接标注了 Kernel code 和 Kernel data 的地址范围。
adb shell "cat /proc/iomem | grep -i 'system ram\|kernel'"80000000-9fffffff :System RAM80080000-8098ffff :Kernel code80b10000-80c1efff :Kernel data
System RAM0x80000000Kernel codeKernel data结论:内核物理加载地址 =0x80080000
ARM64 Linux 内核加载遵循固定公式:
内核物理加载地址 = PHYS_OFFSET + TEXT_OFFSET = 0x80000000 + 0x80000 = 0x80080000 ✓0x80000000 | ||
0x80000 |
IDA Pro 反编译内核需要使用虚拟地址作为 base address,而不是物理地址。所以我们需要用上一步拿到的物理地址,反查出对应的虚拟地址。
精简系统(BusyBox)通常没有/proc/kallsyms(内核符号表被裁剪),但/proc/vmallocinfo几乎一定存在。它记录了所有虚拟地址到物理地址的映射关系,其中phys=字段就是物理地址。
用第二步拿到的物理地址80080000作为过滤条件:
adb shell "cat /proc/vmallocinfo | grep phys=.*80080000"0xffffff8008080000-0xffffff8008830000 8060928 0xffffff800899511c phys=0x0000000080080000 vmap
0xffffff8008080000 - 0xffffff8008830000 phys=0x0000000080080000 vmap│← 虚拟地址范围(IDA Pro 用这个)→│ │← 物理地址 →│phys=后面的值 →0x80080000,和第二步 iomem 的 Kernel code 起始地址一致,确认这行就是内核代码段的映射0xffffff8008080000就是 IDA Pro 要填的 base address结论:IDA Pro 加载内核 Image 时,base address =0xffffff8008080000
/proc/vmallocinfo记录了内核所有 vmalloc / vmap / ioremap 映射区域。内核启动时会把自身代码段从物理地址 vmap 到虚拟地址空间,phys=是物理地址,行首是虚拟地址。用物理地址 grep 就能直接过滤出虚拟地址。
直接将提取的 boot 镜像拖入 IDA Pro,发现反编译报错 —— 这个内核镜像被厂商魔改过,头部格式不是标准的 ARM64 Image。
用 Hex 编辑器打开 boot 镜像,对比标准 ARM64 内核 Image 的魔数(magic):

标准 ARM64 Image 头部以固定格式开头(偏移0x38处为 magicARM\x64)。而这个固件在真正的 Image 头部前面塞了一段私有数据,导致 IDA 无法识别。
经验判断:删除0x0~0x9F0的 Hex 数据,剩下的就是标准内核 Image。

用 Hex 编辑器(如 010 Editor / HxD):
0x000~0x9F0范围至此我们得到了标准的 ARM64 内核 Image,可以正常加载到 IDA Pro。
将还原后的 Image 拖入 IDA Pro,在加载选项中:
ARM Little-endian [ARM]0xffffff8008080000

加载完成后,通过字符串搜索定位第一步发现的关键线程名:Shift+F12打开字符串窗口 → 搜索file_check_thread

找到字符串后,通过交叉引用(快捷键X)定位到引用该字符串的函数:

该函数就是 system 分区的完整性校验逻辑 —— 内核启动后由file_check_thread线程周期性调用,检测 system 分区文件是否被修改,一旦校验失败就触发重启。
目标确定:Hook 这个函数,让它什么都不做直接返回。
ARM64 的函数调用约定中,返回值通过X0寄存器传递。我们的目标不是让校验函数「返回成功」,而是让它根本不执行任何校验逻辑。
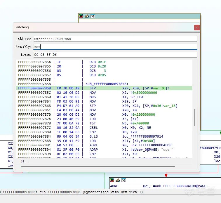
直接把函数入口的第一条指令改成RET,函数被调用时立刻返回,X0保留调用前的值(通常为 0)。对于校验线程来说,函数「正常返回」就意味着「没有异常」,不会触发重启。
原始函数: Hook 后:┌─────────────────┐ ┌─────────────────┐│ STP X29, X30... │ │ RET │ ← 直接返回,后面全部跳过│ 校验逻辑... │ │ (dead code...) ││ 发现异常→重启 │ │ ││ RET │ │ │└─────────────────┘ └─────────────────┘ARM64RET指令的机器码:0xC0, 0x03, 0x5F, 0xD6(固定 4 字节)
内核.text段的页表属性为只读 + 可执行,直接memcpy写入会触发内存保护异常。所以在写入前,必须先通过修改页表项属性,将目标地址所在的页临时改为可写。
但改哪一级页表?这不能靠猜,必须先判断目标地址的映射粒度。
ARM64 使用多级页表管理虚拟地址到物理地址的映射,每级页表项(entry)有两种类型:
0b01 | ||
0b11 | ||
0b00 |
每级对应的映射粒度:
| PMD | 2MB block | 内核.text通常使用这级(section mapping) |
内核.text段通常使用 2MB section mapping(PMD 级别),这是为了减少 TLB miss、提高性能。但不能假设一定如此,必须用代码实际判断。
先写一个诊断模块,insmod后通过dmesg查看输出,确认该改哪级:
staticint __init diag_init(void){unsignedlong addr = 0xFFFFFF800841C020;struct mm_struct *mm = (struct mm_struct *)0xFFFFFF8008B04ED8;pgd_t *pgdp = pgd_offset(mm, addr);if (pgd_none(READ_ONCE(*pgdp))) {printk("[hook] 0x%lx: PGD 无效,未映射\n", addr);return 0; }pud_t *pudp = pud_offset(pgdp, addr);if (pud_none(READ_ONCE(*pudp))) {printk("[hook] 0x%lx: PUD 无效\n", addr);return 0; }if (pud_sect(*pudp)) {printk("[hook] 0x%lx: PUD 级 block(1GB 映射)\n", addr);return 0; }pmd_t *pmdp = pmd_offset(pudp, addr);if (pmd_none(READ_ONCE(*pmdp))) {printk("[hook] 0x%lx: PMD 无效\n", addr);return 0; }if (pmd_sect(*pmdp)) {printk("[hook] 0x%lx: PMD 级 block(2MB section 映射)← 改 PMD\n", addr);return 0; }pte_t *ptep = pte_offset_kernel(pmdp, addr);if (pte_none(READ_ONCE(*ptep))) {printk("[hook] 0x%lx: PTE 无效\n", addr);return 0; }printk("[hook] 0x%lx: PTE 级(4KB page 映射)← 改 PTE\n", addr);return 0;}insmod后dmesg查看结果:
adb shell dmesg | grep hook# 结果 A(大多数内核):[hook]0xffffff800841c020: PMD 级 block(2MBsection 映射)← 改 PMD# 结果 B(少数内核):[hook]0xffffff800841c020: PTE 级(4KBpage 映射)← 改 PTE确认了页表级别后,编写对应的 Hook 模块:
staticint __init lkm_init(void){// 目标函数虚拟地址(IDA Pro 中定位到的 file_check 函数入口)unsignedlong file_check_addr = 0xFFFFFF800841C020;// init_mm 的地址(内核全局页表,需从内核源码或符号表获取)struct mm_struct *mm = (struct mm_struct *)0xFFFFFF8008B04ED8;pgd_t *pgdp;pud_t *pudp;pmd_t *pmdp;// ===== 第一阶段:逐级遍历页表,找到目标地址的 PMD 页表项 =====// PGD → PUD → PMD 三级页表逐级查找 pgdp = pgd_offset(mm, file_check_addr);if (pgd_none(READ_ONCE(*pgdp)))return 0; pudp = pud_offset(pgdp, file_check_addr);if (pud_none(READ_ONCE(*pudp)))return 0; pmdp = pmd_offset(pudp, file_check_addr);if (pmd_none(READ_ONCE(*pmdp)))return 0;// ===== 第二阶段:修改页表属性,解除写保护 =====pmd_t pmd_value = READ_ONCE(*pmdp); pmd_value = pmd_mkwrite(pmd_value); // 添加可写权限set_pmd(pmdp, pmd_value); // 写回页表 __flush_tlb_kernel_pgtable(file_check_addr); // 刷新 TLB 使修改生效// ===== 第三阶段:写入 RET 指令 =====unsignedchar retInstruction[] = {0xC0, 0x03, 0x5F, 0xD6}; // ARM64 RETmemcpy((void *)file_check_addr, retInstruction, sizeof(retInstruction));return 0;}两个关键地址的来源:
0xFFFFFF800841C020 | ||
0xFFFFFF8008B04ED8 | init_mm | "swapper"字符串,交叉引用定位(详见下方) |

init_mm地址的定位方法:精简系统没有/proc/kallsyms,无法直接查到init_mm的地址。但内核源码中有一个固定的引用模式可以利用:
// arch/arm64/mm/fault.c:168mm == &init_mm ? "swapper" : "user"arch/arm64/mm/fault.c:168位置(具体位置需要根据你的内核源码进行定位)
内核在处理页表异常时,用"swapper"字符串来标识内核空间(init_mm),用"user"标识用户空间。这段逻辑在所有 ARM64 内核中都存在。
在 IDA Pro 中的操作步骤:
swapperif ( a1 <= 0xFFFFFF7FFFFFFFFFLL )return sub_FFFFFF80080F5238(byte_FFFFFF80088702D0, a1); v4 = &unk_FFFFFF8008B04ED8;// ← mm == &init_mm swapper = "swapper";unk_FFFFFF8008B04ED8就是init_mm的虚拟地址
unk_FFFFFF8008B04ED8 | &init_mm |
"swapper""user" | mm == &init_mm ? "swapper" : "user" |
pgd_offset→pud_offset |
页表级别判断逻辑:
逐级遍历页表,每级读出来用 pud_sect() / pmd_sect() 判断:PGD → 读出 table entry (0b11) → 继续 PUD → 读出 table entry (0b11) → 继续 PMD → 读出 block entry (0b01) → 到此为止,改 PMD(2MB section)✓ 读出 table entry (0b11) → 还有下一级,继续到 PTE(4KB page)解除写保护 → 写入 → 刷新 TLB:
pmd_mkwrite() / pte_mkwrite() → 把页表项的「只读」改为「可写」set_pmd() / set_pte() → 写回修改后的页表项__flush_tlb_kernel_pgtable() → 刷新 TLB 缓存,让 CPU 感知到权限变更memcpy(addr, RET, 4) → 写入 RET 指令,Hook 完成编写内核模块需要对应设备的内核源码和编译工具链,不同设备配置方法不同,这里只提供思路框架。编译完成后在设备重启前通过insmod加载即可触发 Hook:
adb shell insmod /path/to/hook.ko加载成功后,校验函数被 RET 覆盖,file_check_thread每次调用都会直接返回,不再触发重启。
注意:此方法仅适用于没有开启内核保护机制的内核。如果内核启用了
CONFIG_STRICT_MODULE_RWX、模块签名校验(CONFIG_MODULE_SIG_FORCE)或 SELinux 强制模式等保护,insmod加载未签名模块会被拒绝,页表修改也可能被阻止。
页表修改的核心原理参考了这篇文章,给了我很大启发:
Linux Arm64 修改页表项属性:https://blog.csdn.net/weixin_45030965/article/details/132764364

看雪ID:LeoChen..
https://bbs.kanxue.com/user-home-1069137.htm

# 往期推荐


球分享

球点赞

球在看

点击阅读原文查看更多