1.sys 文件系统
staticstructfile_system_typesysfs_fs_type = { .name = "sysfs", .init_fs_context = sysfs_init_fs_context, .kill_sb = sysfs_kill_sb, .fs_flags = FS_USERNS_MOUNT,};
2.从内核看 sys 文件系统
sys 文件系统同样维护了一棵内部文件树,这点和 proc 文件系统类似。理解 sys 文件系统的关键也在于 sys 内部文件树,具体情况如图1所示。

图1 sys 文件系统内核实现原理
内核初始化时会调用 start_kernel 函数,该函数会调用 sys_init 函数来初始化 sys 内部文件树。sys 内部文件树的节点类型(文件或目录)为 struct kernfs_node 结构,其定义如下:
structkernfs_node {atomic_t count; /* 节点的全局引用计数 */atomic_t active; /* 节点的活跃引用计数 */structkernfs_node *parent;/* 指向父节点(当前节点所属的目录)*/constchar *name; /* 节点名称(文件/目录名) */structrb_noderb;/* 红黑树节点*/constvoid *ns; /* 命名空间标签 */unsignedint hash; /* 哈希值(由ns + name计算)*/union {structkernfs_elem_dirdir;/* 目录节点数据 */structkernfs_elem_symlinksymlink;/* 符号链接节点数据 */structkernfs_elem_attrattr;/* 属性文件节点数据 */ };void *priv; /* 节点私有数据指针 */ u64 id; /* 64位唯一ID,用于生成 inode 号 */unsignedshort flags; /* 节点标志 */umode_t mode; /* 节点权限 */structkernfs_iattrs *iattr;/* 节点扩展属性 */};struct kernfs_node 是 Linux 内核中 kernfs 子系统的核心数据结构(注意:sysfs 是基于 kernfs 构建的)。它表示 kernfs 中的一个节点(目录、文件、符号链接),封装了节点的元数据(名称、权限、父子关系)、类型信息、引用计数、操作接口等所有核心属性。
当 kernfs_node 表示一个目录时,联合体中的 dir(目录成员)生效,dir 的数据类型是 struct kernfs_elem_dir,其定义如下:
structkernfs_elem_dir {/* 子目录数量 */unsignedlong subdirs;/* 子节点红黑树根 */structrb_rootchildren;/* 所属的kernfs根目录 */structkernfs_root *root;};children 成员是子节点红黑树根,目录下的子节点都需要通过 kernfs_node 的 rb 成员插入红黑树。
当 kernfs_node 表示一个属性文件时,联合体中的 attr(属性文件成员)生效,attr 的数据类型是 struct kernfs_elem_attr,其定义如下:
structkernfs_elem_attr {/* 属性文件的读写操作函数表 */conststructkernfs_ops *ops;/* 打开状态链表 */structkernfs_open_node *open;/* 文件大小 */loff_t size;};attr 中维护了一个函数表(ops),该函数表中定义了属性文件的读写方法。
kernfs_node 同样可以表示一个符号链接文件,该情况下,联合体的 symlink(符号链接文件成员)生效,symlink 的数据类型是 struct kernfs_elem_symlink ,其定义如下:
structkernfs_elem_symlink {/* 指向目标kernfs_node */structkernfs_node *target_kn;};符号链接文件比较简单,它只有一个成员 target_kn,target_kn 指向 目标目录或属性文件的 kernfs_node。
用户空间无法直接创建 sys 文件 / 目录,只能由内核创建它们,创建方法见表1。
表1 创建 sys 文件/目录函数表

sys 内部文件树初始化完毕后,start_kernel 函数会执行 initramfs init 脚本来挂载 sys 文件系统,挂载命令是:mount -t mount -t sysfs sysfs /sys 。sys 文件系统挂载完毕后,用户程序就能够通过 VFS(虚拟文件系统)来访问 sysfs 中的文件了。
VFS 文件中的 dentry 和 sys 内部文件树的 kernfs_node 是对应的关系。当用户程序需要访问 sys 文件时,内核会基于 sys 文件节点动态生成 struct inode 结构,并将访问 sys 文件的方法(函数表)也赋值给 inode,这样用户程序就能够通过 VFS 来访问 sys 文件了。
3.kobject、kset、attribute
聊到 sys 文件系统,一个绕不开的话题是:kobject、kset、attribute,要真正搞懂这三者,我们还是得从内核源码角度来分析,如图2所示。

图2 kobject、kset、attribute机制
这里,先做一个总结:
kobject:每个 kobject 对应 sys 文件系统中的一个目录。
kset:是一个特殊的 kobject,用于管理一组同类型的 kobject(如所有块设备的 kobject)。
attribute:sys 文件的元数据,描述 sys 属性文件的名称、权限,是创建 sys 文件的基础。
kset 包含多个 kobject,kobject 关联多个 attribute ,共同构成 sys 文件系统树形结构。
kobject 指的是 struct kobject,它表示一个 sys 目录,其定义如下:
structkobject {constchar *name; /* sysfs目录名 */structlist_headentry;/* kset链表节点 */structkobject *parent;/* 指向父对象 */structkset *kset;/* 所属kset */conststructkobj_type *ktype;/* 对象类型 */structkernfs_node *sd;/* sysfs目录节点 */};注意,kobject 中包含了一个 sd 成员(struct kernfs_node 结构类型),我们可以理解为:kobject 是 kernfs_node 的子类。kobject 借助 sd 成员将自身加入 sys 内部文件树。kobject 在 kernfs_node 的基础上进行了扩展,kobject 的 ktype 成员定义了 sys 文件的读写方法,定义如下:
structkobj_type {structsysfs_ops *sysfs_ops;/* sysfs文件读写规则 */ ......};structsysfs_ops {ssize_t (*show)(...); /* 读取属性值 */ssize_t (*store)(...); /* 写入属性值 */};sys 文件具体读写方法会在最后一节介绍。kobject 还有两个成员:kset 和 entry,kset 成员用于指向 kobject 所属的 kset,当 kset 成员生效后,表示 kobject 加入了某个集合。entry 成员是一个链表节点,kobject 通过entry 插入 kset 的 kobject 链表。
kset 指的是 struct kset,其定义如下:
structkset {structlist_headlist;/* 链表头:管理组内所有kobject */structkobjectkobj;/* 内嵌kobject,将kset加入sysfs */ ......};ket 包含了一个 kobject(kobj 成员),所以 kset 是一个特殊的 kobject,除了具备 kobject 的功能之外,kset 还能够管理同一类型的 kobject。kset 维护了一个 kobject 链表(list 成员),同一类型的 kobject 通过 entry 成员插入 list 链表,如 /sys/bus 目录是一个 kset,bus目录下的子目录表示的是一种总线类型(kobject),所有的总线类型需要加入 bus(kset 集合)。
attribute 指的是 struct attribute,其定义如下:
structattribute {constchar *name; /* 属性文件名 */umode_t mode; /* 文件权限 */};当 kernfs_node 表示一个属性文件时,kernfs_node 的 priv(私有数据指针)将指向 attribute ,由于 attribute 只包含了文件的名字和权限,没有包含读写该文件的具体方法,在实际开发中,内核会对 attribute 进行扩展,常见的扩展结构有:struct device_attribute、struct kobj_attribute 等。具体情况如图3所示。

图3 attribute 扩展结构
每种扩展结构在 attribute 的基础上增加了 sys 属性文件的读写方法,sys 文件最终的读写方式由扩展 attribute 的 show 和 store 函数决定。
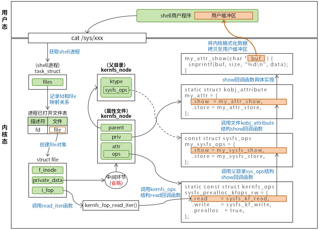
4.读取 /sys/xxx 文件示例
前面我们学习了很多 sys 文件系统的理论知识,本节我们通过一个具体示例来巩固我们前面学到的知识,如图4所示。

图4 读取 sys 文件示例
用户程度通过 cat /sys/xxx 命令来读取 sys 文件系统中某个文件,cat 命令首先会打开文件,这个过程如下:
申请一个未使用的文件描述符(fd)。
创建并初始化 file 对象。
fd 和 file 进行映射,并将映射关系记录在进程已打开文件表。
file 对象的初始化过程需要借助 kernfs_node,内核通过文件路径(/sys/xxx)查找 sys 内部文件树找到目标文件对应的 kernfs_node,file 对象的 private_data 成员最终会指向 kernfs_node,这样通过 file 对象就能够访问 kernfs_node。
file 对象的 i_fop 成员将指向 sys 文件操作函数表,cat 命令读取 /sys/xxx 属性文件时,将调用该函数表中的 kernfs_fop_read_iter 函数,经过层层的函数调用,如:kernfs_fop_read_iter->sysfsl_kf_read->my_sysfs_show->my_attr_show,内核最终会调用扩展 attribute (如 kobj_attribute )的 show 函数(具体实现为 my_attr_show 函数)。
示例中,my_attr_show 函数通过 snprintf 函数将一个内核整型变量格式化输出至内核缓冲区,再将内核缓冲区数据会拷贝至用户缓冲区,这样就完成了 /sys/xxx 文件的读取工作。
最后:
物联网心球是一个专注于 Linux 技术的垂类账号,博主近期打算推出一些 Linux 相关的高质量且性价比高的产品,已有产品清单如下:
1.《图解Linux网络编程》图书。
2. 视频课程《图解 Linux 网络编程》,原价360元,目前春招活动价180元(5折)。

3. 视频课程《图解 Linux 系统编程》,原价199元,目前春招搞活动价99元(5折)。
