当前位置:首页>php>PHP 异步与多线程:从 TrueAsync 展望未来

PHP 异步与多线程:从 TrueAsync 展望未来

  • 2026-03-30 00:42:03
PHP 异步与多线程:从 TrueAsync 展望未来

PHP 异步与多线程:从 TrueAsync 展望未来

RFC TrueAsync 1.7 讨论中有个问题:这个提议会如何与 PHP 核心未来的变化互动?要设计好语言的长期演进,至少得对 PHP 的发展方向有基本判断。本文试图回答这个问题。

TrueAsync 项目不仅是 PHP 核心的 async 改动,还包括回答以下问题所需的其他研究:

  • • PHP 能在多大程度上向多线程方向发展?
  • • 是否存在根本性限制?
  • • 实现真正的多线程可能需要哪些核心改动?
  • • 可以实现哪些语言抽象?

本文不是 PHP 多线程的详尽综述,也不追求每个细节的技术精确性或大众可读性。但希望它对 PHP 开发者有参考价值,能为后续讨论提供方向。

历史

几年前要给 PHP 应用加高容量遥测,我说做不到。看到 Swoole 架构后想测试一下。能不能做一个 API,生成和处理大量数据的同时不拖慢客户端?

我们给 PHP 做了个优化的 OpenTelemetry,分批写数据,收集成大块再发到中间遥测服务器。数据压缩,JSON 结构用 MessagePack 序列化。

假设是:用单线程协程逐步构建遥测数据,定时或达到阈值时发送。没有跨线程交互,代码应该快。真的吗?

实验结果:遥测让 API 吞吐量减半。假设错了。为什么?概念上看起来没问题。Swoole 已经让 PHP 函数非阻塞,协程应该高效才对。哪里出错了?

第二版改成:遥测只在一个请求期间收集,立即扔给作业进程去聚合、压缩、发送。这版性能好多了。但不应该啊?进程间数据走管道,一端序列化另一端反序列化。管道在内存里,但系统调用开销不小。

后来找到原因:遥测数据量大,压缩相对 API 请求处理吃掉太多 CPU。Swoole 协程对 I/O 高效,但帮不了 CPU 密集型任务。

这个案例说明单线程协程解决不了所有问题。也说明多线程能补充协程,给更多问题提供工具。

单线程 + offload

把 CPU 密集型工作卸载到单独进程不是什么新发明。这个模式在不同语言和框架中独立出现,叫 Single-threaded + offload

打个比方:一个人快速分拣信件(每小时几千封),重包裹由其他员工用卡车装走。分拣员要是自己去搬包裹,信件队列就堆到天花板了。

Single-threaded + offload 模型把任务分两类:

  • • I/O-bound 任务 — 读文件、网络调用、数据库访问。大部分时间在等外部世界。通过并发 async(协程、await),一个线程能容纳几千个这类操作。
  • • CPU-bound 任务 — 压缩、加密、解析、计算。CPU 满负荷跑,光靠并发不够,得上更多核心。

模型在物理上分离这两类任务:主线程(Event Loop)只管 I/O,CPU 任务扔给单独的线程或进程(Workers)。

Node.js 靠单线程 Event Loop 出名,很适合网络应用。但开发者要是在请求处理器里直接处理图像或压缩视频,服务器就变南瓜了。后来加了 Worker Threads,专门跑 CPU 密集型操作。

Python 走了类似路线。asyncio 出来后,I/O-bound 代码有了好工具,但 GIL(全局解释器锁)挡着,单进程内没法真正 CPU 并行(写这篇文章时问题已解决)。阻塞操作有 loop.run_in_executor() 和 asyncio.to_thread()(Python 3.9+),把重活卸载到线程池或进程池。Event Loop 保持响应,计算并行跑。

PHP/Swoole 也是这个架构:Request Workers 用协程处理 HTTP 请求,Task Workers 跑重计算。通过 UnixSocket 或管道通信,单进程能处理每秒约 10 万次操作。

模型的优势

1. 资源效率

单线程 Event Loop 能以极小开销服务几千个并发 I/O 操作。协程任务间切换比操作系统线程上下文切换便宜得多。CPU-bound 任务在多核上真正并行——每个 worker 占一个核心,互不干扰。

2. 开发简单

Event Loop 里的代码不用互斥锁、信号量这些多线程编程的玩意儿。单线程模型一次只跑一个任务,竞态条件不可能出现。Workers 并行跑,但只要遵循 Shared Nothing,同步问题就不存在。

多线程代码和单线程 async 代码的复杂度差距很大。现代语言和框架都奔着单线程 async 去,不走经典多线程。

3. 编译器/运行时更简单

单线程模型的 async 函数对编译器和运行时简单得多。好的多线程语言需要自己的代码生成管道。PHP 有个硬约束:部分代码用 C 写的,没法对线程、内存管理、参数传递做高效的字节码级优化。Go 的设计复杂出名:专有栈、复杂 GC,都是高效 goroutines 和 channels 必需的。PHP 的 GC 后面会讲,先别放松。

4. 手动负载分配

开发者可以主动在请求处理代码和 worker 池之间分配负载。手动控制能从硬件榨出理论最大值。但这也是缺点。

模型的劣势

1. 手动负载分配

手动分配是双刃剑。开发者可以针对特定任务优化,也可能误判什么该放 I/O 代码、什么该放 workers。I/O 代码塞了重活会过载,响应变慢、延迟上升。

这个模型要求 PHP 开发者有足够技能,或者依赖框架作者提供的现成方案。

2. 不适合所有任务

Single-threaded + offload 很适合 Web 服务器、API、微服务——主要负载是数据库、文件系统、网络调用这些 I/O。但每一步都要密集计算的场景——科学计算、渲染、机器学习——这个模型效果就差了。那些场景更适合完全多线程。

你可能说:能接受!准备好了!但 PHP 本身准备好多线程了吗?

PHP 准备好多线程了吗?

开发 TrueAsync 时,最难的讨论之一是"为什么 PHP 没有 async"。解释 PHP 为什么还没准备好多线程可能同样难。不过先聊聊多线程本身。我们为什么需要它?或者换个问法:我们为什么不需要它?

多线程不是并行执行代码的必要条件。

"并行必须多线程"这个想法早就刻在程序员脑子里了,就像"黑洞会吸东西"刻在流行文化里一样。

并行执行完全可以用进程,进程彼此隔离(80386 架构就有了)。进程通过 IPC 通信,完成状态通过信号(操作系统事件)跟踪。那为什么还要线程?

要老实回答这个问题,得穿越回去请当年做决定的人解释:Edsger Dijkstra、Fernando Corbató、Barbara Liskov、Richard Rashid。办个脱口秀挺好。但就算他们都来了,可能也说不出直接答案。

下面这个说法是错的:

线程是为了让并行代码不用额外工具就能共享内存。

进程也能共享内存,但得把段映射到地址空间(额外工具)。线程默认共享所有内存。线程 A 能访问的变量 x,线程 B 在同一地址也能访问,不用任何技巧……但等等!多个线程没法在不加额外工具的情况下安全使用共享变量。

更准确的说法是:

线程是为了在任务间传递内存时没有额外开销。

如果线程用内存传消息,保证同一时间只有一个线程能访问某块内存区域,那在内存和 CPU 两方面都是最高效的。线程刻意避免共享内存。这个模型叫 Shared Nothing

线程是为了在任务间高效传数据。 跟"黑洞不吸东西"一样是事实。

PHP 内存模型

PHP 怎么处理内存?简化的抽象模型:

  • • 代码
  • • 数据
  • • PHP VM 状态

线程间共享 PHP 代码已经能做到(PHP JIT 解决了)。其他组件紧密耦合,拆不开。比如 PHP 用一个全局 object_store 存所有创建对象的引用。PHP 内存管理器是给单个 PHP VM 的对象设计的,不面向多线程。PHP 垃圾收集器处理不了不同线程的数据,甚至要完全停掉 VM,因为它直接改对象的 refcount

所以 PHP 是严格的单线程模型,带 stop-the-world GC

在线程间移动 PHP VM

PHP 用线程局部存储(Thread-Local Storage,TLS)保存每个线程的 VM 状态。这对 ZTS(Zend Thread Safety)模式下线程间隔离很关键。

现代 PHP 构建用 C11 标准的 __thread(MSVC 里是 __declspec(thread))获取 VM 状态指针。速度很快,x86_64 上就是从 FS 或 GS 寄存器的基址读一个偏移量。

1
2
3

; offset - 编译时计算的常量偏移量; fs - 内存段的基地址mov rax, QWORD PTR fs:offset

FS/GS 对每个线程唯一(操作系统保证),读出来的总是正确的 VM 状态指针。

能在线程间移动 VM 状态,就能实现类似 Go 协程或 actors 的功能。现代 VM 通过自定义代码生成传上下文,用 CPU 寄存器传 VM 状态。PHP 做不到这个,因为底层用 C 函数,C 没法给每个函数传隐式上下文参数。在线程间移动 PHP VM 状态会损失一定性能。

但如果只移动执行代码需要的那一小部分 VM 状态呢?比如 PHP Fiber 切换时会复制指向全局结构(zend_executor_globals)的部分指针。

如果把 PHP VM 概念上分成两部分:

  • • PHP VM shared。类、函数、常量、ini 指令、可执行代码。
  • • PHP VM movable。需要移动的 VM 部分。
PHP Memory Model

有些结构可以标记为共享,有些标记为可移动;Executor Globals 甚至可以拆成共享和可移动两部分,实现线程间高效的 VM 状态移动。扩展全局结构不会因为多一层间接而损失性能,因为它们本来就在用间接访问。

问题出在代码编译相关的结构上。PHP 通过 include/requireeval 和自动加载是动态的,这让 VM 状态很难有效拆成共享和可移动两部分。如果能解决这个问题,PHP 就能以很小的开销在线程间移动部分 VM 状态。

在线程间传递对象

PHP 要改什么才能安全地在线程间传递对象?怎么做?

从语言层面看。假设 $obj 里有个 SomeObject 实例,要发到另一个线程。能做到吗?

1
2
3
4
5
6
7

$obj = new SomeObject();$thread = new Thread(function () use ($obj{    echo $obj->someMethod();});$thread->join();

SomeObject 只属于 $obj,可以安全地把地址从一个线程移到另一个。主线程的 $obj 会被销毁:

1
2
3
4
5
6
7

$obj = new SomeObject();$thread = new Thread(function () use ($obj{    echo $obj->someMethod();});// $obj 在这里未定义$thread->join();

上面的代码跟 C++ 和 Rust 的移动语义完全一样。这种线程间传内存的方式:

  • • 安全。只有一个线程拥有对象。
  • • 没有复制或序列化开销

为了让行为可预测、静态分析器能读懂,应该加特殊的移动语法:

1
2
3
4
5
6
7
8
9

$obj = new SomeObject();// consume $obj 表示移动对象$thread = new Thread(function () use (consume $obj{    echo $obj->someMethod();});// $obj 在这里未定义。在 PHP9 中应该在这里报告错误。echo $obj;

看着不错?

但移动 refcount = 1 的对象有问题。

看个分类树的例子:

1
2
3
4
5

$electronics = new CategoryNode('Electronics');$categoriesTree = new Tree();$categoriesTree->addToPath('/products/electronics', $electronics);$categoriesTree->addToPath('/popular/electronics', $electronics);  // 同一个分类!

$electronics 在树里出现两次(refcount = 2)。把 $categoriesTree 移到另一个线程会怎样?

要安全移动,必须保证图里所有对象都没有外部引用:

1
2
3
4
5
6
7
8
9
10
11

$node = new CategoryNode('Electronics');$categoriesTree = new Tree();$categoriesTree->addToPath('/products/electronics', $node);$favourites = [$node];  // 外部引用!$thread = new Thread(function () use ($categoriesTree{    // $categoriesTree 被移动});// $favourites[0] 现在指向另一个线程中的内存// 悬空指针!

安全移动需要:

  • • 完整图遍历:检查所有嵌套对象。
  • • Refcount 检查:图里每个对象都要查。
  • • 身份保留:图内的重复项得保持重复。

可以为此设计算法,叫深拷贝。简单实现大概这样:

1
2
3
4
5
6
7
8
9
10
11
12
13
14
15
16
17
18
19
20
21
22
23
24
25
26
27
28
29
30
31
32

// 深拷贝伪代码// 线程 A 中的源图$node = new Node('A');        // addr: 0x1000$tree->left = $node;          // addr: 0x1000$tree->right = $node;         // addr: 0x1000 (相同引用)// 深拷贝到线程 B(带 MM 的伪代码)$copied_map = [];  // 哈希表: addr_source -> addr_targetfunction deepCopyToThread(object $obj, Thread $target_thread_mm{    $source_addr = get_object_address($obj);    if (isset($copied_map[$source_addr])) {        return $copied_map[$source_addr];  // 已经复制!    }    // 在另一个线程的 MM 中分配内存    $new_addr = $target_thread_mm->allocate(sizeof($obj));    $copied_map[$source_addr] = $new_addr;    // 复制对象数据    memcpy($new_addr, $source_addr, sizeof($obj));    // 遍历属性    foreach ($obj->properties as $prop) {        if (is_object($prop)) {            $new_prop_addr = deepCopyToThread($prop, $target_thread_mm);            // 更新新对象中的指针            update_property($new_addr, $prop, $new_prop_addr);        }    }    return $new_addr;}// 线程 B 中的结果:// $newTree->left (addr: 0x2500) === $newTree->right (addr: 0x2500)// 身份保留!

深拷贝时间复杂度 O(N + E),N 是对象数,E 是引用数。空间复杂度 O(N)——哈希表 + 新对象 + 递归栈。

比序列化快,因为不用转换传输格式,但收益取决于数据形状和图大小。也可以混合:refcount = 1 的移动,其他的深拷贝。

结果:

  • • PHP 开发者不用管对象怎么传到另一个线程。
  • • 最好情况:内存直接移动(refcount = 1)。
  • • 最坏情况:深拷贝,保留身份(refcount > 1)。

看着还行:

  • • PHP 语法改动最小
  • • 可以逐步改
  • • 多线程能用了

但核心层面没那么美好。要让对象移动成真,PHP 需要跨线程的内存管理机制。现在做不到。

多线程 PHP 内存管理器

PHP 内存管理器类似 jemalloc 或 tcmalloc 这些现代分配器。区别是:它没有从另一个线程释放内存的正确算法。

场景:

  • • 线程 A 创建对象。
  • • 移动(原样)给线程 B。
  • • B 不再需要,要释放。

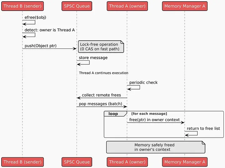
每个 PHP 线程有自己的内存管理器(Memory Manager,MM)。B 想释放 A 分配的内存就出问题了。B 的 MM 不认识 A 的内存,释放会出错。B 直接访问 A 的 MM 结构也不行,需要同步。现代高性能多线程分配器用延迟释放(deferred free)解决这个问题。

延迟释放的思路:

  • • B 的 MM 看到一个不认识的指针。
  • • 找到哪个 MM 拥有它,给那个 MM 的队列发消息说可以释放了。
  • • A 的 MM 处理队列,在自己的上下文里释放。
Cross thread deferred free

用现代无锁结构,这个算法吞吐量高,不同线程能并行释放内存,几乎不用锁。

多线程 PHP 内存管理器为以前不可能的改动打开了门。

共享对象

能用最少操作把内存从一个线程传到另一个很好,但如果能创建一开始就设计成跨线程共享的对象呢?

很多服务可以构建成不可变对象,应该能在进程间共享,省内存、加快 worker 启动。

但 refcount 挡着,它让所有 PHP 对象实际上都是可变的。能绕过吗?

代理对象

第一种方法是代理对象,引用存在所有线程可访问的共享内存池里的真实对象。代理只存标识符或指针,加上访问数据的方法。缺点:

  • • 访问数据/属性变慢
  • • Reflection API 和类型检查更复杂

PHP 已经有强大的代理机制。代理共享对象在某些场景不错,比如计数器表或 Swoole/Table 这样的数据表。

带有 GC_SHARE 标志的共享对象

PHP 有个内置机制通过 GC_IMMUTABLE 标志实现不可变元素,用于:

  • • 内部字符串(IS_STR_INTERNED)——整个 PHP 进程存在的字符串常量
  • • 不可变数组(IS_ARRAY_IMMUTABLE)——比如 zend_empty_array
  • • opcache 里的常量——带常量数据的编译代码

GC_IMMUTABLE 让引擎跳过这些结构的 refcount 修改:

1
2
3
4
5
6
7
8

// Zend/zend_types.h// 为 zend_refcounted_h 增加 refcount 的函数static zend_always_inline void zend_gc_try_addref(zend_refcounted_h *p) {    if (!(p->u.type_info & GC_IMMUTABLE)) {        ZEND_RC_MOD_CHECK(p);        ++p->refcount;    }}

类似机制可以支持 SharedObjects,比如加个 GC_SHARE 标志。

性能分析显示,检查 GC_SHARE 给单独的 refcount++ 加了 +34% 开销(微基准测试)。实际应用里 refcount 操作只占总工作一小部分,影响几乎看不出来:

  • • 真实操作(数组/对象):+3–9%
  • • 实际应用:+0.05–0.5%

这解决了一半问题;另一半是给这些对象设计 GC。用原子 refcount 不理想,多线程访问同一对象时会变慢。延迟释放算法可能更合适。

基于区域的内存

基于区域的内存(Region-based memory)在面向 Web 的语言里越来越流行。

思路:给特定任务或线程在单独区域分配内存,不需要时整体释放。避免了逐个对象管理的复杂性,GC 也简单了。

比如 PHP MM 可以保证对象在绑定到特定 PHP 对象的区域里创建。区域生命周期等于对象生命周期。

对象销毁时整个区域直接释放,不用遍历子对象。这种对象要"移动"到另一个线程,可以避免深拷贝。

PHP VM 实现基于区域的内存有问题:比如全局对象列表、操作码缓存。但高效实现的机会不是零,值得继续研究。

有效的基于区域的内存算法能为 actors 打开门——有隔离内存的特殊对象。

Actors 是多线程编程里最方便、最强大、最安全的工具。

协程和线程协作

从协程角度看,Thread 是个 Awaitable 对象。协程可以等 Thread 结果而不阻塞其他协程。一个线程能托管很多等重任务的协程。服务它们的线程对新请求保持快速响应,因为等 Thread 不阻塞 Event Loop

1
2
3
4
5
6
7
8
9
10

use Async\await;use Async\Thread;$thread = new Thread(function({    // 硬件密集型任务在这里    return 42;});$result = await($thread); // 协程在这里暂停,直到 Thread 完成

这种方式能实现有 CPU 密集型任务和简单业务逻辑的聊天场景。
协程和线程协作

图里是个示例架构。应用有两个线程池:带并发多任务的请求处理线程,和跑 CPU 密集型任务的 worker 线程。协程处理请求,worker 跑重任务时可以完全暂停,跑完继续。

1
2
3
4
5
6
7
8
9
10
11
12
13
14
15
16
17
18
19
20
21
22
23
24
25
26
27
28
29
30
31
32
33
34
35
36
37

use Async\await;use Async\ThreadPool;final readonlyclass ImageDto{    publicfunction __construct(    public int $width,    public int $height,    public string $text,) {}}$pool = new ThreadPool(2);$dto = new ImageDto(    width: 200,    height: 200,    text: 'Hello TrueAsync!');$image = $pool->enqueue(function (ImageDto $dto) {    $img = imagecreatetruecolor($dto->width, $dto->height);    $white = imagecolorallocate($img, 255, 255, 255);    $black = imagecolorallocate($img, 0, 0, 0);    imagefill($img, 0, 0, $white);    imagestring($img, 5, 20, 90, $dto->text, $black);    ob_start();    imagepng($img);    imagedestroy($img);    return ob_get_clean();}, $dto);$response->setHeader('Content-Type', 'image/png');$response->write($image);$response->end();

协程代码是顺序的,读起来像普通代码,ThreadPool::enqueue 像在同一线程调用回调一样。DTO 跨线程传,结果字符串不会在内存里复制两次。

垃圾收集器和有状态模式

现代化 PHP 内存管理器不是改进多线程环境唯一要做的事。没有高效 GC,多线程 PHP 会有性能问题和循环引用导致的内存泄漏。

PHP GC 用两种算法:引用计数做主要内存管理,并发循环收集(Concurrent Cycle Collection,Bacon-Rajan,2001)处理循环。引用计数每次赋值都递增/递减,没同步的话多线程不安全。每次赋值用原子操作开销太大;不同步就有竞态和泄漏。循环收集器虽然叫"并发",但只在单线程内工作,用颜色标记(PURPLE → GREY → WHITE/BLACK)找循环,也不是线程安全的。

好消息是:当前 GC 实现在多线程环境能工作,因为它跟内存管理器分开,不依赖内存在哪分配。

但 PHP 要进入有状态应用的多线程时代,GC 得适应:

  • • 在单独线程并行跑,不影响业务代码。
  • • 尽快释放资源。
  • • 提供泄漏检测、日志、遥测的额外工具(长时间运行的应用特别需要)。

循环收集器可以改成在多线程环境工作,在单独线程处理引用,提高整体响应性。这可能够用了!

Actors

ThreadPool 和线程间传对象有用,但需要开发者的注意力、技能和精力。有个更好的多线程编程抽象,藏住线程/内存复杂性,完美契合业务逻辑:actors。

Actors 是并发并行编程模型,计算的基本单元是 actor。

每个 actor:

  • • 有自己的隔离状态
  • • 顺序处理消息
  • • 只通过消息跟其他 actors 交互
  • • 可能在单独线程跑

可以把 actor 想成对象,这让多线程 PHP 能用熟悉的 OOP 模式。

想象一个有很多房间的聊天服务器。每个房间是单独的对象。

1
2
3
4
5
6
7
8
9
10
11
12
13
14
15
16
17
18
19
20
21
22
23
24
25
26
27
28
29
30
31
32
33

use Async\Actor;class ChatRoom extends Actor{    private array $messages = [];    private string $name;    publicfunction __construct(string $name)    {        $this->name = $name;    }    publicfunction postMessage(string $user, string $text): void    {        $this->messages[] = [            'user' => $user,            'text' => $text,            'time' => time()        ];    }    publicfunction getMessages(): array    {        return $this->messages;    }}spawn(function() {   $room = new ChatRoom('general');   $room->postMessage('Alice', 'Hello!');  // 在另一个线程中运行,暂停协程!   $messages = $room->getMessages();       // 在另一个线程中运行,暂停协程!   echo json_encode($messages);});

ChatRoom 对象特殊。它们的数据和 PHP VM 状态本地化了,方便在线程间移动。每个方法在自己的线程跑,但任何时刻只有一个线程能执行给定 actor 的方法。

语义上,基类 Actor 定义了 PHP VM 和内存管理器的工作方式,让 ChatRoom 对象能安全地在单独线程跑。类类型不只"存"方法和属性信息,还存 MM 和 GC 该怎么操作这类对象。Rust、C++ 也有类似做法。好处:不改语法,符合 OOP 哲学。

示例看起来像协程里跑的普通顺序代码。但 postMessage 和 getMessages 在另一个线程跑,不会直接执行。协程给 actor 队列发消息,进入等待,actor 在另一个线程跑完方法返回结果后才恢复。

这跟熟悉的 PHP OOP 不冲突:Actor 重写 __call

1
2
3
4
5
6
7
8
9
10
11
12
13
14
15

class Actor{    private $threadPool;    publicfunction __call(string $name, array $arguments): mixed    {        if(current_thread_id() === $this->threadPool->getThreadIdForActor($this)) {            // 如果我们在同一个线程中,直接运行方法            return $this->$name(...$arguments);        }        // 否则将调用排队给 actor        return $this->threadPool->enqueueActorMethod($this, $name, $arguments);    }}

enqueueActorMethod 把 postMessage 加到 actor 队列,订阅结果事件,调用 Async\suspend() 暂停协程。

Actor 代码顺序执行,解决竞态条件,多线程开发对开发者透明。

并行性靠每个 ChatRoom actor 能在单独线程跑来实现:

1
2
3
4
5
6
7
8
9
10
11
12
13

spawn(function() {   $room = new ChatRoom('room1');   $room->postMessage('Alice', 'Hello!');   $messages = $room->getMessages();   echo json_encode($messages);});spawn(function() {   $room = new ChatRoom('room2');   $room->postMessage('Bob', 'Hi there!');   $messages = $room->getMessages();   echo json_encode($messages);});

ChatRoom 实例能在不同线程并行跑,因为每个 actor 有自己的执行线程、唯一的 PHP VM 状态和内存。

创建 100 个聊天室:

1
2
3
4
5
6
7
8
9
10
11
12
13
14
15
16
17
18
19
20
21
22
23
24
25
26
27
28
29
30

use Async\Actor;$rooms = [    'general' => new ChatRoom('general'),    'random'  => new ChatRoom('random'),    'tech'    => new ChatRoom('tech'),    // ... 97 个更多房间];// 处理请求的协程HttpServer::onRequest(function(Request $request, Response $response) use ($rooms) {   // HTTP 请求处理   $roomName = $request->getQueryParam('room');   $room = $rooms[$roomName] ?? null;   if (!$room) {      $response->setStatus(404);      $response->write('Room not found');      $response->end();      return;   }   // 调用看起来是同步的,但在另一个线程中运行!   $room->postMessage($request->getQueryParam('user'), $request->getQueryParam('text'));   $messages = $room->getMessages();   $response->setHeader('Content-Type',  'application/json');     $response->write(json_encode($messages));   $response->end();});

每个聊天室顺序处理消息,跟其他房间并行。

Actors 不需要互斥锁、锁、复杂同步或手动线程池交互。它们是现成的高级并行化方案。

一个聊天室要给另一个发消息也行,因为 actors 是 SharedObject,能跨线程交互:

1
2
3
4
5
6
7
8
9
10
11
12
13
14
15
16
17
18
19
20
21
22
23
24
25
26

class Rooms extends Actor{    private array $rooms = [];    publicfunction __construct(string ...$roomNames)    {       foreach ($roomNames as $name) {           $this->rooms[$name] = new ChatRoom($name);       }    }    publicfunction broadcastMessage(string $fromRoom, string $user, string $text): void    {        foreach ($this->rooms as $name => $room) {            if ($name !== $fromRoom) {                // 非阻塞调用                $room->postMessageAsync($user, $text);            }        }    }}spawn(function() {   $rooms = new Rooms('general', 'room1', 'room2', 'room3');   $rooms->broadcastMessage('general', 'Alice', 'Hello!');});

Actor 内部

PHP VM 保证 actor 内所有对象:

  • • 要么只属于该 actor,在其唯一区域分配
  • • 要么从其他区域或线程移动过来
  • • 要么是另一个 SharedObject 或另一个 actor

Actor 要么拥有自己的区域,要么只用显式共享的不可变对象;否则竞态还是会有。

内存管理器保证 actor 方法内所有内存操作自动绑定到与 actor 关联的区域。

方法通过 Scheduler 服务的 MPMC 消息队列执行。Scheduler 在 actors 间分配 CPU 时间,提供并发和并行执行。

Actor 内部

结论

这些听着都不错,但什么时候能真正用上?

Single-threaded + offload 模型可能很快出现,很多组件已经就绪。TrueAsync 单线程协程已到 beta 版。实验性的多线程内存管理器和创建线程的 API 已经实现。

Actors 需要更多开发时间,因为涉及 PHP 核心很多部分,但仍是 PHP 9 的现实目标,给市场提供一种安全的多线程编程语言。

最新文章

随机文章

基本 文件 流程 错误 SQL 调试
  1. 请求信息 : 2026-03-30 12:49:34 HTTP/2.0 GET : https://f.mffb.com.cn/a/460668.html
  2. 运行时间 : 0.197630s [ 吞吐率:5.06req/s ] 内存消耗:4,638.63kb 文件加载:140
  3. 缓存信息 : 0 reads,0 writes
  4. 会话信息 : SESSION_ID=dc1f944b0ede68ed59cd5d292b58ed7e
  1. /yingpanguazai/ssd/ssd1/www/f.mffb.com.cn/public/index.php ( 0.79 KB )
  2. /yingpanguazai/ssd/ssd1/www/f.mffb.com.cn/vendor/autoload.php ( 0.17 KB )
  3. /yingpanguazai/ssd/ssd1/www/f.mffb.com.cn/vendor/composer/autoload_real.php ( 2.49 KB )
  4. /yingpanguazai/ssd/ssd1/www/f.mffb.com.cn/vendor/composer/platform_check.php ( 0.90 KB )
  5. /yingpanguazai/ssd/ssd1/www/f.mffb.com.cn/vendor/composer/ClassLoader.php ( 14.03 KB )
  6. /yingpanguazai/ssd/ssd1/www/f.mffb.com.cn/vendor/composer/autoload_static.php ( 4.90 KB )
  7. /yingpanguazai/ssd/ssd1/www/f.mffb.com.cn/vendor/topthink/think-helper/src/helper.php ( 8.34 KB )
  8. /yingpanguazai/ssd/ssd1/www/f.mffb.com.cn/vendor/topthink/think-validate/src/helper.php ( 2.19 KB )
  9. /yingpanguazai/ssd/ssd1/www/f.mffb.com.cn/vendor/topthink/think-orm/src/helper.php ( 1.47 KB )
  10. /yingpanguazai/ssd/ssd1/www/f.mffb.com.cn/vendor/topthink/think-orm/stubs/load_stubs.php ( 0.16 KB )
  11. /yingpanguazai/ssd/ssd1/www/f.mffb.com.cn/vendor/topthink/framework/src/think/Exception.php ( 1.69 KB )
  12. /yingpanguazai/ssd/ssd1/www/f.mffb.com.cn/vendor/topthink/think-container/src/Facade.php ( 2.71 KB )
  13. /yingpanguazai/ssd/ssd1/www/f.mffb.com.cn/vendor/symfony/deprecation-contracts/function.php ( 0.99 KB )
  14. /yingpanguazai/ssd/ssd1/www/f.mffb.com.cn/vendor/symfony/polyfill-mbstring/bootstrap.php ( 8.26 KB )
  15. /yingpanguazai/ssd/ssd1/www/f.mffb.com.cn/vendor/symfony/polyfill-mbstring/bootstrap80.php ( 9.78 KB )
  16. /yingpanguazai/ssd/ssd1/www/f.mffb.com.cn/vendor/symfony/var-dumper/Resources/functions/dump.php ( 1.49 KB )
  17. /yingpanguazai/ssd/ssd1/www/f.mffb.com.cn/vendor/topthink/think-dumper/src/helper.php ( 0.18 KB )
  18. /yingpanguazai/ssd/ssd1/www/f.mffb.com.cn/vendor/symfony/var-dumper/VarDumper.php ( 4.30 KB )
  19. /yingpanguazai/ssd/ssd1/www/f.mffb.com.cn/vendor/topthink/framework/src/think/App.php ( 15.30 KB )
  20. /yingpanguazai/ssd/ssd1/www/f.mffb.com.cn/vendor/topthink/think-container/src/Container.php ( 15.76 KB )
  21. /yingpanguazai/ssd/ssd1/www/f.mffb.com.cn/vendor/psr/container/src/ContainerInterface.php ( 1.02 KB )
  22. /yingpanguazai/ssd/ssd1/www/f.mffb.com.cn/app/provider.php ( 0.19 KB )
  23. /yingpanguazai/ssd/ssd1/www/f.mffb.com.cn/vendor/topthink/framework/src/think/Http.php ( 6.04 KB )
  24. /yingpanguazai/ssd/ssd1/www/f.mffb.com.cn/vendor/topthink/think-helper/src/helper/Str.php ( 7.29 KB )
  25. /yingpanguazai/ssd/ssd1/www/f.mffb.com.cn/vendor/topthink/framework/src/think/Env.php ( 4.68 KB )
  26. /yingpanguazai/ssd/ssd1/www/f.mffb.com.cn/app/common.php ( 0.03 KB )
  27. /yingpanguazai/ssd/ssd1/www/f.mffb.com.cn/vendor/topthink/framework/src/helper.php ( 18.78 KB )
  28. /yingpanguazai/ssd/ssd1/www/f.mffb.com.cn/vendor/topthink/framework/src/think/Config.php ( 5.54 KB )
  29. /yingpanguazai/ssd/ssd1/www/f.mffb.com.cn/config/app.php ( 0.95 KB )
  30. /yingpanguazai/ssd/ssd1/www/f.mffb.com.cn/config/cache.php ( 0.78 KB )
  31. /yingpanguazai/ssd/ssd1/www/f.mffb.com.cn/config/console.php ( 0.23 KB )
  32. /yingpanguazai/ssd/ssd1/www/f.mffb.com.cn/config/cookie.php ( 0.56 KB )
  33. /yingpanguazai/ssd/ssd1/www/f.mffb.com.cn/config/database.php ( 2.48 KB )
  34. /yingpanguazai/ssd/ssd1/www/f.mffb.com.cn/vendor/topthink/framework/src/think/facade/Env.php ( 1.67 KB )
  35. /yingpanguazai/ssd/ssd1/www/f.mffb.com.cn/config/filesystem.php ( 0.61 KB )
  36. /yingpanguazai/ssd/ssd1/www/f.mffb.com.cn/config/lang.php ( 0.91 KB )
  37. /yingpanguazai/ssd/ssd1/www/f.mffb.com.cn/config/log.php ( 1.35 KB )
  38. /yingpanguazai/ssd/ssd1/www/f.mffb.com.cn/config/middleware.php ( 0.19 KB )
  39. /yingpanguazai/ssd/ssd1/www/f.mffb.com.cn/config/route.php ( 1.89 KB )
  40. /yingpanguazai/ssd/ssd1/www/f.mffb.com.cn/config/session.php ( 0.57 KB )
  41. /yingpanguazai/ssd/ssd1/www/f.mffb.com.cn/config/trace.php ( 0.34 KB )
  42. /yingpanguazai/ssd/ssd1/www/f.mffb.com.cn/config/view.php ( 0.82 KB )
  43. /yingpanguazai/ssd/ssd1/www/f.mffb.com.cn/app/event.php ( 0.25 KB )
  44. /yingpanguazai/ssd/ssd1/www/f.mffb.com.cn/vendor/topthink/framework/src/think/Event.php ( 7.67 KB )
  45. /yingpanguazai/ssd/ssd1/www/f.mffb.com.cn/app/service.php ( 0.13 KB )
  46. /yingpanguazai/ssd/ssd1/www/f.mffb.com.cn/app/AppService.php ( 0.26 KB )
  47. /yingpanguazai/ssd/ssd1/www/f.mffb.com.cn/vendor/topthink/framework/src/think/Service.php ( 1.64 KB )
  48. /yingpanguazai/ssd/ssd1/www/f.mffb.com.cn/vendor/topthink/framework/src/think/Lang.php ( 7.35 KB )
  49. /yingpanguazai/ssd/ssd1/www/f.mffb.com.cn/vendor/topthink/framework/src/lang/zh-cn.php ( 13.70 KB )
  50. /yingpanguazai/ssd/ssd1/www/f.mffb.com.cn/vendor/topthink/framework/src/think/initializer/Error.php ( 3.31 KB )
  51. /yingpanguazai/ssd/ssd1/www/f.mffb.com.cn/vendor/topthink/framework/src/think/initializer/RegisterService.php ( 1.33 KB )
  52. /yingpanguazai/ssd/ssd1/www/f.mffb.com.cn/vendor/services.php ( 0.14 KB )
  53. /yingpanguazai/ssd/ssd1/www/f.mffb.com.cn/vendor/topthink/framework/src/think/service/PaginatorService.php ( 1.52 KB )
  54. /yingpanguazai/ssd/ssd1/www/f.mffb.com.cn/vendor/topthink/framework/src/think/service/ValidateService.php ( 0.99 KB )
  55. /yingpanguazai/ssd/ssd1/www/f.mffb.com.cn/vendor/topthink/framework/src/think/service/ModelService.php ( 2.04 KB )
  56. /yingpanguazai/ssd/ssd1/www/f.mffb.com.cn/vendor/topthink/think-trace/src/Service.php ( 0.77 KB )
  57. /yingpanguazai/ssd/ssd1/www/f.mffb.com.cn/vendor/topthink/framework/src/think/Middleware.php ( 6.72 KB )
  58. /yingpanguazai/ssd/ssd1/www/f.mffb.com.cn/vendor/topthink/framework/src/think/initializer/BootService.php ( 0.77 KB )
  59. /yingpanguazai/ssd/ssd1/www/f.mffb.com.cn/vendor/topthink/think-orm/src/Paginator.php ( 11.86 KB )
  60. /yingpanguazai/ssd/ssd1/www/f.mffb.com.cn/vendor/topthink/think-validate/src/Validate.php ( 63.20 KB )
  61. /yingpanguazai/ssd/ssd1/www/f.mffb.com.cn/vendor/topthink/think-orm/src/Model.php ( 23.55 KB )
  62. /yingpanguazai/ssd/ssd1/www/f.mffb.com.cn/vendor/topthink/think-orm/src/model/concern/Attribute.php ( 21.05 KB )
  63. /yingpanguazai/ssd/ssd1/www/f.mffb.com.cn/vendor/topthink/think-orm/src/model/concern/AutoWriteData.php ( 4.21 KB )
  64. /yingpanguazai/ssd/ssd1/www/f.mffb.com.cn/vendor/topthink/think-orm/src/model/concern/Conversion.php ( 6.44 KB )
  65. /yingpanguazai/ssd/ssd1/www/f.mffb.com.cn/vendor/topthink/think-orm/src/model/concern/DbConnect.php ( 5.16 KB )
  66. /yingpanguazai/ssd/ssd1/www/f.mffb.com.cn/vendor/topthink/think-orm/src/model/concern/ModelEvent.php ( 2.33 KB )
  67. /yingpanguazai/ssd/ssd1/www/f.mffb.com.cn/vendor/topthink/think-orm/src/model/concern/RelationShip.php ( 28.29 KB )
  68. /yingpanguazai/ssd/ssd1/www/f.mffb.com.cn/vendor/topthink/think-helper/src/contract/Arrayable.php ( 0.09 KB )
  69. /yingpanguazai/ssd/ssd1/www/f.mffb.com.cn/vendor/topthink/think-helper/src/contract/Jsonable.php ( 0.13 KB )
  70. /yingpanguazai/ssd/ssd1/www/f.mffb.com.cn/vendor/topthink/think-orm/src/model/contract/Modelable.php ( 0.09 KB )
  71. /yingpanguazai/ssd/ssd1/www/f.mffb.com.cn/vendor/topthink/framework/src/think/Db.php ( 2.88 KB )
  72. /yingpanguazai/ssd/ssd1/www/f.mffb.com.cn/vendor/topthink/think-orm/src/DbManager.php ( 8.52 KB )
  73. /yingpanguazai/ssd/ssd1/www/f.mffb.com.cn/vendor/topthink/framework/src/think/Log.php ( 6.28 KB )
  74. /yingpanguazai/ssd/ssd1/www/f.mffb.com.cn/vendor/topthink/framework/src/think/Manager.php ( 3.92 KB )
  75. /yingpanguazai/ssd/ssd1/www/f.mffb.com.cn/vendor/psr/log/src/LoggerTrait.php ( 2.69 KB )
  76. /yingpanguazai/ssd/ssd1/www/f.mffb.com.cn/vendor/psr/log/src/LoggerInterface.php ( 2.71 KB )
  77. /yingpanguazai/ssd/ssd1/www/f.mffb.com.cn/vendor/topthink/framework/src/think/Cache.php ( 4.92 KB )
  78. /yingpanguazai/ssd/ssd1/www/f.mffb.com.cn/vendor/psr/simple-cache/src/CacheInterface.php ( 4.71 KB )
  79. /yingpanguazai/ssd/ssd1/www/f.mffb.com.cn/vendor/topthink/think-helper/src/helper/Arr.php ( 16.63 KB )
  80. /yingpanguazai/ssd/ssd1/www/f.mffb.com.cn/vendor/topthink/framework/src/think/cache/driver/File.php ( 7.84 KB )
  81. /yingpanguazai/ssd/ssd1/www/f.mffb.com.cn/vendor/topthink/framework/src/think/cache/Driver.php ( 9.03 KB )
  82. /yingpanguazai/ssd/ssd1/www/f.mffb.com.cn/vendor/topthink/framework/src/think/contract/CacheHandlerInterface.php ( 1.99 KB )
  83. /yingpanguazai/ssd/ssd1/www/f.mffb.com.cn/app/Request.php ( 0.09 KB )
  84. /yingpanguazai/ssd/ssd1/www/f.mffb.com.cn/vendor/topthink/framework/src/think/Request.php ( 55.78 KB )
  85. /yingpanguazai/ssd/ssd1/www/f.mffb.com.cn/app/middleware.php ( 0.25 KB )
  86. /yingpanguazai/ssd/ssd1/www/f.mffb.com.cn/vendor/topthink/framework/src/think/Pipeline.php ( 2.61 KB )
  87. /yingpanguazai/ssd/ssd1/www/f.mffb.com.cn/vendor/topthink/think-trace/src/TraceDebug.php ( 3.40 KB )
  88. /yingpanguazai/ssd/ssd1/www/f.mffb.com.cn/vendor/topthink/framework/src/think/middleware/SessionInit.php ( 1.94 KB )
  89. /yingpanguazai/ssd/ssd1/www/f.mffb.com.cn/vendor/topthink/framework/src/think/Session.php ( 1.80 KB )
  90. /yingpanguazai/ssd/ssd1/www/f.mffb.com.cn/vendor/topthink/framework/src/think/session/driver/File.php ( 6.27 KB )
  91. /yingpanguazai/ssd/ssd1/www/f.mffb.com.cn/vendor/topthink/framework/src/think/contract/SessionHandlerInterface.php ( 0.87 KB )
  92. /yingpanguazai/ssd/ssd1/www/f.mffb.com.cn/vendor/topthink/framework/src/think/session/Store.php ( 7.12 KB )
  93. /yingpanguazai/ssd/ssd1/www/f.mffb.com.cn/vendor/topthink/framework/src/think/Route.php ( 23.73 KB )
  94. /yingpanguazai/ssd/ssd1/www/f.mffb.com.cn/vendor/topthink/framework/src/think/route/RuleName.php ( 5.75 KB )
  95. /yingpanguazai/ssd/ssd1/www/f.mffb.com.cn/vendor/topthink/framework/src/think/route/Domain.php ( 2.53 KB )
  96. /yingpanguazai/ssd/ssd1/www/f.mffb.com.cn/vendor/topthink/framework/src/think/route/RuleGroup.php ( 22.43 KB )
  97. /yingpanguazai/ssd/ssd1/www/f.mffb.com.cn/vendor/topthink/framework/src/think/route/Rule.php ( 26.95 KB )
  98. /yingpanguazai/ssd/ssd1/www/f.mffb.com.cn/vendor/topthink/framework/src/think/route/RuleItem.php ( 9.78 KB )
  99. /yingpanguazai/ssd/ssd1/www/f.mffb.com.cn/route/app.php ( 1.72 KB )
  100. /yingpanguazai/ssd/ssd1/www/f.mffb.com.cn/vendor/topthink/framework/src/think/facade/Route.php ( 4.70 KB )
  101. /yingpanguazai/ssd/ssd1/www/f.mffb.com.cn/vendor/topthink/framework/src/think/route/dispatch/Controller.php ( 4.74 KB )
  102. /yingpanguazai/ssd/ssd1/www/f.mffb.com.cn/vendor/topthink/framework/src/think/route/Dispatch.php ( 10.44 KB )
  103. /yingpanguazai/ssd/ssd1/www/f.mffb.com.cn/app/controller/Index.php ( 4.81 KB )
  104. /yingpanguazai/ssd/ssd1/www/f.mffb.com.cn/app/BaseController.php ( 2.05 KB )
  105. /yingpanguazai/ssd/ssd1/www/f.mffb.com.cn/vendor/topthink/think-orm/src/facade/Db.php ( 0.93 KB )
  106. /yingpanguazai/ssd/ssd1/www/f.mffb.com.cn/vendor/topthink/think-orm/src/db/connector/Mysql.php ( 5.44 KB )
  107. /yingpanguazai/ssd/ssd1/www/f.mffb.com.cn/vendor/topthink/think-orm/src/db/PDOConnection.php ( 52.47 KB )
  108. /yingpanguazai/ssd/ssd1/www/f.mffb.com.cn/vendor/topthink/think-orm/src/db/Connection.php ( 8.39 KB )
  109. /yingpanguazai/ssd/ssd1/www/f.mffb.com.cn/vendor/topthink/think-orm/src/db/ConnectionInterface.php ( 4.57 KB )
  110. /yingpanguazai/ssd/ssd1/www/f.mffb.com.cn/vendor/topthink/think-orm/src/db/builder/Mysql.php ( 16.58 KB )
  111. /yingpanguazai/ssd/ssd1/www/f.mffb.com.cn/vendor/topthink/think-orm/src/db/Builder.php ( 24.06 KB )
  112. /yingpanguazai/ssd/ssd1/www/f.mffb.com.cn/vendor/topthink/think-orm/src/db/BaseBuilder.php ( 27.50 KB )
  113. /yingpanguazai/ssd/ssd1/www/f.mffb.com.cn/vendor/topthink/think-orm/src/db/Query.php ( 15.71 KB )
  114. /yingpanguazai/ssd/ssd1/www/f.mffb.com.cn/vendor/topthink/think-orm/src/db/BaseQuery.php ( 45.13 KB )
  115. /yingpanguazai/ssd/ssd1/www/f.mffb.com.cn/vendor/topthink/think-orm/src/db/concern/TimeFieldQuery.php ( 7.43 KB )
  116. /yingpanguazai/ssd/ssd1/www/f.mffb.com.cn/vendor/topthink/think-orm/src/db/concern/AggregateQuery.php ( 3.26 KB )
  117. /yingpanguazai/ssd/ssd1/www/f.mffb.com.cn/vendor/topthink/think-orm/src/db/concern/ModelRelationQuery.php ( 20.07 KB )
  118. /yingpanguazai/ssd/ssd1/www/f.mffb.com.cn/vendor/topthink/think-orm/src/db/concern/ParamsBind.php ( 3.66 KB )
  119. /yingpanguazai/ssd/ssd1/www/f.mffb.com.cn/vendor/topthink/think-orm/src/db/concern/ResultOperation.php ( 7.01 KB )
  120. /yingpanguazai/ssd/ssd1/www/f.mffb.com.cn/vendor/topthink/think-orm/src/db/concern/WhereQuery.php ( 19.37 KB )
  121. /yingpanguazai/ssd/ssd1/www/f.mffb.com.cn/vendor/topthink/think-orm/src/db/concern/JoinAndViewQuery.php ( 7.11 KB )
  122. /yingpanguazai/ssd/ssd1/www/f.mffb.com.cn/vendor/topthink/think-orm/src/db/concern/TableFieldInfo.php ( 2.63 KB )
  123. /yingpanguazai/ssd/ssd1/www/f.mffb.com.cn/vendor/topthink/think-orm/src/db/concern/Transaction.php ( 2.77 KB )
  124. /yingpanguazai/ssd/ssd1/www/f.mffb.com.cn/vendor/topthink/framework/src/think/log/driver/File.php ( 5.96 KB )
  125. /yingpanguazai/ssd/ssd1/www/f.mffb.com.cn/vendor/topthink/framework/src/think/contract/LogHandlerInterface.php ( 0.86 KB )
  126. /yingpanguazai/ssd/ssd1/www/f.mffb.com.cn/vendor/topthink/framework/src/think/log/Channel.php ( 3.89 KB )
  127. /yingpanguazai/ssd/ssd1/www/f.mffb.com.cn/vendor/topthink/framework/src/think/event/LogRecord.php ( 1.02 KB )
  128. /yingpanguazai/ssd/ssd1/www/f.mffb.com.cn/vendor/topthink/think-helper/src/Collection.php ( 16.47 KB )
  129. /yingpanguazai/ssd/ssd1/www/f.mffb.com.cn/vendor/topthink/framework/src/think/facade/View.php ( 1.70 KB )
  130. /yingpanguazai/ssd/ssd1/www/f.mffb.com.cn/vendor/topthink/framework/src/think/View.php ( 4.39 KB )
  131. /yingpanguazai/ssd/ssd1/www/f.mffb.com.cn/vendor/topthink/framework/src/think/Response.php ( 8.81 KB )
  132. /yingpanguazai/ssd/ssd1/www/f.mffb.com.cn/vendor/topthink/framework/src/think/response/View.php ( 3.29 KB )
  133. /yingpanguazai/ssd/ssd1/www/f.mffb.com.cn/vendor/topthink/framework/src/think/Cookie.php ( 6.06 KB )
  134. /yingpanguazai/ssd/ssd1/www/f.mffb.com.cn/vendor/topthink/think-view/src/Think.php ( 8.38 KB )
  135. /yingpanguazai/ssd/ssd1/www/f.mffb.com.cn/vendor/topthink/framework/src/think/contract/TemplateHandlerInterface.php ( 1.60 KB )
  136. /yingpanguazai/ssd/ssd1/www/f.mffb.com.cn/vendor/topthink/think-template/src/Template.php ( 46.61 KB )
  137. /yingpanguazai/ssd/ssd1/www/f.mffb.com.cn/vendor/topthink/think-template/src/template/driver/File.php ( 2.41 KB )
  138. /yingpanguazai/ssd/ssd1/www/f.mffb.com.cn/vendor/topthink/think-template/src/template/contract/DriverInterface.php ( 0.86 KB )
  139. /yingpanguazai/ssd/ssd1/www/f.mffb.com.cn/runtime/temp/067d451b9a0c665040f3f1bdd3293d68.php ( 11.98 KB )
  140. /yingpanguazai/ssd/ssd1/www/f.mffb.com.cn/vendor/topthink/think-trace/src/Html.php ( 4.42 KB )
  1. CONNECT:[ UseTime:0.001198s ] mysql:host=127.0.0.1;port=3306;dbname=f_mffb;charset=utf8mb4
  2. SHOW FULL COLUMNS FROM `fenlei` [ RunTime:0.001819s ]
  3. SELECT * FROM `fenlei` WHERE `fid` = 0 [ RunTime:0.000735s ]
  4. SELECT * FROM `fenlei` WHERE `fid` = 63 [ RunTime:0.000722s ]
  5. SHOW FULL COLUMNS FROM `set` [ RunTime:0.001711s ]
  6. SELECT * FROM `set` [ RunTime:0.000641s ]
  7. SHOW FULL COLUMNS FROM `article` [ RunTime:0.001842s ]
  8. SELECT * FROM `article` WHERE `id` = 460668 LIMIT 1 [ RunTime:0.001396s ]
  9. UPDATE `article` SET `lasttime` = 1774846175 WHERE `id` = 460668 [ RunTime:0.001712s ]
  10. SELECT * FROM `fenlei` WHERE `id` = 64 LIMIT 1 [ RunTime:0.000696s ]
  11. SELECT * FROM `article` WHERE `id` < 460668 ORDER BY `id` DESC LIMIT 1 [ RunTime:0.001148s ]
  12. SELECT * FROM `article` WHERE `id` > 460668 ORDER BY `id` ASC LIMIT 1 [ RunTime:0.001155s ]
  13. SELECT * FROM `article` WHERE `id` < 460668 ORDER BY `id` DESC LIMIT 10 [ RunTime:0.002271s ]
  14. SELECT * FROM `article` WHERE `id` < 460668 ORDER BY `id` DESC LIMIT 10,10 [ RunTime:0.002394s ]
  15. SELECT * FROM `article` WHERE `id` < 460668 ORDER BY `id` DESC LIMIT 20,10 [ RunTime:0.005189s ]
0.201681s